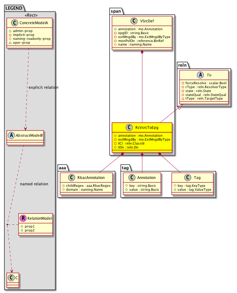
Class span:RsVsrcToEpg (CONCRETE)

Class ID:4180
Class Label: Relation to VSPAN Source to Epg
Encrypted: false - Exportable: true - Persistent: true - Configurable: true - Subject to Quota: Disabled - Abstraction Layer: Non-Regular MO, like stat/health...
Relationship Type: explicit
Relationship Cardinality: n-to-1
Relationship From: span:VSrcDef
Relationship From Rel: span:RsVsrcToEpg
Relationship To: fv:EPg
Relationship To Rel: fv:RtVsrcToEpg
Enforceable: false
Resolvable: false
Write Access: [admin, tenant-protocol-l2]
Read Access: [admin, tenant-protocol-l2]
Creatable/Deletable: yes (see Container Mos for details)
Possible Semantic Scopes: EPG, Infra, Fabric,
Semantic Scope Evaluation Rule: Parent
Monitoring Policy Source: Parent
Monitoring Flags : [ IsObservable: false, HasStats: false, HasFaults: false, HasHealth: false, HasEventRules: false ]

A source relation to a set of endpoints.

Naming Rules
RN FORMAT: rsvsrcToEpg

    [1] PREFIX=rsvsrcToEpg


DN FORMAT: 

[1] uni/vmmp-{vendor}/dom-{name}/attentpcont-{name}/accgrpcont-{name}/vsrcgrpdef-{name}/vsrcdef-{name}/rsvsrcToEpg

[3] uni/epp/fv-{[epgPKey]}/vsrcgrpdef-{name}/vsrcdef-{name}/rsvsrcToEpg

[5] uni/vmmp-{vendor}/dom-{name}/ctrlr-{name}/polCont/vsrcgrpdef-{name}/vsrcdef-{name}/rsvsrcToEpg

[6] comp/prov-{name}/ctrlr-{[domName]}-{name}/polCont/vsrcgrpdef-{name}/vsrcdef-{name}/rsvsrcToEpg

[8] uni/epp/fv-{[epgPKey]}/srcgrpdef-{name}/vsrcdef-{name}/rsvsrcToEpg

[10] uni/tn-{name}/out-{name}/lnodep-{name}/lifp-{name}/rspathL3OutAtt-{[tDn]}/srcgrpdef-{name}/vsrcdef-{name}/rsvsrcToEpg

[12] uni/infra/srcgrp-{name}/vsrcdef-{name}/rsvsrcToEpg

[14] uni/tn-{name}/srcgrp-{name}/vsrcdef-{name}/rsvsrcToEpg

[16] uni/fabric/srcgrp-{name}/vsrcdef-{name}/rsvsrcToEpg

                


Diagram

Super Mo: reln:To,
Container Mos: span:VSrcDef (deletable:yes),
Contained Mos: aaa:RbacAnnotation, tag:Annotation, tag:Tag,


Containers Hierarchies
[V] top:Root  This class represents the root element in the object hierarchy. All managed objects in the system are descendants of the Root element.
 ├
[V] fabric:Topology The root for IFC topology.
 
 ├
[V] fabric:Pod A pod.
 
 
 ├
[V] fabric:Node The root node for the APIC.
 
 
 
 ├
[V] ctx:Local The local Context.
 
 
 
 
 ├
[V] ctx:Application The context application.
 
 
 
 
 
 ├
[V] pol:Uni Represents policy definition/resolution universe.
 
 
 
 
 
 
 ├
[V] vmm:ProvP The VMM provider profile stores the policies of VMM systems from a particular vendor (VMware or Microsoft). This container is automatically created by the system.
 
 
 
 
 
 
 
 ├
[V] vmm:DomP The VMM domain profile is a policy for grouping VM controllers with similar networking policy requirements. For example, the VM controllers can share VLAN or VXLAN space and application endpoint groups. The APIC communicates with the controller to publish network configurations such as port groups that are then applied to the virtual workloads.
 
 
 
 
 
 
 
 
 ├
[V] vmm:AttEntityPCont A container for capturing all access groups.
 
 
 
 
 
 
 
 
 
 ├
[V] vmm:AccGrpCont A container for capturing all access group policies.
 
 
 
 
 
 
 
 
 
 
 ├
[V] span:VSrcGrpDef The VSPAN source group definition.
 
 
 
 
 
 
 
 
 
 
 
 ├
[V] span:VSrcDef The VSPAN VSrcDef is used for VSPAN source definitions.
 
 
 
 
 
 
 
 
 
 
 
 
 ├
[V] span:RsVsrcToEpg A source relation to a set of endpoints.
[V] top:Root  This class represents the root element in the object hierarchy. All managed objects in the system are descendants of the Root element.
 ├
[V] pol:Uni Represents policy definition/resolution universe.
 
 ├
[V] vmm:ProvP The VMM provider profile stores the policies of VMM systems from a particular vendor (VMware or Microsoft). This container is automatically created by the system.
 
 
 ├
[V] vmm:DomP The VMM domain profile is a policy for grouping VM controllers with similar networking policy requirements. For example, the VM controllers can share VLAN or VXLAN space and application endpoint groups. The APIC communicates with the controller to publish network configurations such as port groups that are then applied to the virtual workloads.
 
 
 
 ├
[V] vmm:AttEntityPCont A container for capturing all access groups.
 
 
 
 
 ├
[V] vmm:AccGrpCont A container for capturing all access group policies.
 
 
 
 
 
 ├
[V] span:VSrcGrpDef The VSPAN source group definition.
 
 
 
 
 
 
 ├
[V] span:VSrcDef The VSPAN VSrcDef is used for VSPAN source definitions.
 
 
 
 
 
 
 
 ├
[V] span:RsVsrcToEpg A source relation to a set of endpoints.
[V] top:Root  This class represents the root element in the object hierarchy. All managed objects in the system are descendants of the Root element.
 ├
[V] fabric:Topology The root for IFC topology.
 
 ├
[V] fabric:Pod A pod.
 
 
 ├
[V] fabric:Node The root node for the APIC.
 
 
 
 ├
[V] ctx:Local The local Context.
 
 
 
 
 ├
[V] ctx:Application The context application.
 
 
 
 
 
 ├
[V] pol:Uni Represents policy definition/resolution universe.
 
 
 
 
 
 
 ├
[V] fv:EpPCont The container for an endpoint profile.
 
 
 
 
 
 
 
 ├
[V] fv:EpP An endpoint profile.
 
 
 
 
 
 
 
 
 ├
[V] span:VSrcGrpDef The VSPAN source group definition.
 
 
 
 
 
 
 
 
 
 ├
[V] span:VSrcDef The VSPAN VSrcDef is used for VSPAN source definitions.
 
 
 
 
 
 
 
 
 
 
 ├
[V] span:RsVsrcToEpg A source relation to a set of endpoints.
[V] top:Root  This class represents the root element in the object hierarchy. All managed objects in the system are descendants of the Root element.
 ├
[V] pol:Uni Represents policy definition/resolution universe.
 
 ├
[V] fv:EpPCont The container for an endpoint profile.
 
 
 ├
[V] fv:EpP An endpoint profile.
 
 
 
 ├
[V] span:VSrcGrpDef The VSPAN source group definition.
 
 
 
 
 ├
[V] span:VSrcDef The VSPAN VSrcDef is used for VSPAN source definitions.
 
 
 
 
 
 ├
[V] span:RsVsrcToEpg A source relation to a set of endpoints.
[V] top:Root  This class represents the root element in the object hierarchy. All managed objects in the system are descendants of the Root element.
 ├
[V] fabric:Topology The root for IFC topology.
 
 ├
[V] fabric:Pod A pod.
 
 
 ├
[V] fabric:Node The root node for the APIC.
 
 
 
 ├
[V] ctx:Local The local Context.
 
 
 
 
 ├
[V] ctx:Application The context application.
 
 
 
 
 
 ├
[V] pol:Uni Represents policy definition/resolution universe.
 
 
 
 
 
 
 ├
[V] vmm:ProvP The VMM provider profile stores the policies of VMM systems from a particular vendor (VMware or Microsoft). This container is automatically created by the system.
 
 
 
 
 
 
 
 ├
[V] vmm:DomP The VMM domain profile is a policy for grouping VM controllers with similar networking policy requirements. For example, the VM controllers can share VLAN or VXLAN space and application endpoint groups. The APIC communicates with the controller to publish network configurations such as port groups that are then applied to the virtual workloads.
 
 
 
 
 
 
 
 
 ├
[V] vmm:CtrlrP The VMM controller profile specifies how to connect to a single VM management controller that is part of a policy enforcement domain. For example, the VMM controller profile could be a policy to connect a VMware vCenter that is part of a VMM domain.
 
 
 
 
 
 
 
 
 
 ├
[V] comp:PolCont An abstraction of the container for various policies. This object is generated and used only by internal process.
 
 
 
 
 
 
 
 
 
 
 ├
[V] span:VSrcGrpDef The VSPAN source group definition.
 
 
 
 
 
 
 
 
 
 
 
 ├
[V] span:VSrcDef The VSPAN VSrcDef is used for VSPAN source definitions.
 
 
 
 
 
 
 
 
 
 
 
 
 ├
[V] span:RsVsrcToEpg A source relation to a set of endpoints.
[V] top:Root  This class represents the root element in the object hierarchy. All managed objects in the system are descendants of the Root element.
 ├
[V] pol:Uni Represents policy definition/resolution universe.
 
 ├
[V] vmm:ProvP The VMM provider profile stores the policies of VMM systems from a particular vendor (VMware or Microsoft). This container is automatically created by the system.
 
 
 ├
[V] vmm:DomP The VMM domain profile is a policy for grouping VM controllers with similar networking policy requirements. For example, the VM controllers can share VLAN or VXLAN space and application endpoint groups. The APIC communicates with the controller to publish network configurations such as port groups that are then applied to the virtual workloads.
 
 
 
 ├
[V] vmm:CtrlrP The VMM controller profile specifies how to connect to a single VM management controller that is part of a policy enforcement domain. For example, the VMM controller profile could be a policy to connect a VMware vCenter that is part of a VMM domain.
 
 
 
 
 ├
[V] comp:PolCont An abstraction of the container for various policies. This object is generated and used only by internal process.
 
 
 
 
 
 ├
[V] span:VSrcGrpDef The VSPAN source group definition.
 
 
 
 
 
 
 ├
[V] span:VSrcDef The VSPAN VSrcDef is used for VSPAN source definitions.
 
 
 
 
 
 
 
 ├
[V] span:RsVsrcToEpg A source relation to a set of endpoints.
[V] top:Root  This class represents the root element in the object hierarchy. All managed objects in the system are descendants of the Root element.
 ├
[V] comp:Uni The top level class for all compute related objects.
 
 ├
[V] comp:Prov The VM provider inventory is the inventory of a VM provider such as VMware or Microsoft. The VM provider profile policies determine the VM inventory that is collected.
 
 
 ├
[V] comp:Ctrlr The operational state of the VM management system controller such as a VMware vCenter, VMware vShield, or Microsoft SCVMM.
 
 
 
 ├
[V] comp:PolCont An abstraction of the container for various policies. This object is generated and used only by internal process.
 
 
 
 
 ├
[V] span:VSrcGrpDef The VSPAN source group definition.
 
 
 
 
 
 ├
[V] span:VSrcDef The VSPAN VSrcDef is used for VSPAN source definitions.
 
 
 
 
 
 
 ├
[V] span:RsVsrcToEpg A source relation to a set of endpoints.
[V] top:Root  This class represents the root element in the object hierarchy. All managed objects in the system are descendants of the Root element.
 ├
[V] fabric:Topology The root for IFC topology.
 
 ├
[V] fabric:Pod A pod.
 
 
 ├
[V] fabric:Node The root node for the APIC.
 
 
 
 ├
[V] ctx:Local The local Context.
 
 
 
 
 ├
[V] ctx:Application The context application.
 
 
 
 
 
 ├
[V] pol:Uni Represents policy definition/resolution universe.
 
 
 
 
 
 
 ├
[V] fv:EpPCont The container for an endpoint profile.
 
 
 
 
 
 
 
 ├
[V] fv:EpP An endpoint profile.
 
 
 
 
 
 
 
 
 ├
[V] span:SrcGrpDef The SPAN source group definitions. The SPAN source is where traffic is sampled. A SPAN source can be an endpoint group (EPG), one or more ports, or port traffic filtered by an EPG (access SPAN), a Layer 2 bridge domain, or a Layer 3 context (fabric SPAN). When you create a traffic monitoring session, you must select a SPAN source and a SPAN destination. The type of session (Tenant, Access or fabric) determines the allowed types of SPAN sources an...
 
 
 
 
 
 
 
 
 
 ├
[V] span:VSrcDef The VSPAN VSrcDef is used for VSPAN source definitions.
 
 
 
 
 
 
 
 
 
 
 ├
[V] span:RsVsrcToEpg A source relation to a set of endpoints.
[V] top:Root  This class represents the root element in the object hierarchy. All managed objects in the system are descendants of the Root element.
 ├
[V] pol:Uni Represents policy definition/resolution universe.
 
 ├
[V] fv:EpPCont The container for an endpoint profile.
 
 
 ├
[V] fv:EpP An endpoint profile.
 
 
 
 ├
[V] span:SrcGrpDef The SPAN source group definitions. The SPAN source is where traffic is sampled. A SPAN source can be an endpoint group (EPG), one or more ports, or port traffic filtered by an EPG (access SPAN), a Layer 2 bridge domain, or a Layer 3 context (fabric SPAN). When you create a traffic monitoring session, you must select a SPAN source and a SPAN destination. The type of session (Tenant, Access or fabric) determines the allowed types of SPAN sources an...
 
 
 
 
 ├
[V] span:VSrcDef The VSPAN VSrcDef is used for VSPAN source definitions.
 
 
 
 
 
 ├
[V] span:RsVsrcToEpg A source relation to a set of endpoints.
[V] top:Root  This class represents the root element in the object hierarchy. All managed objects in the system are descendants of the Root element.
 ├
[V] fabric:Topology The root for IFC topology.
 
 ├
[V] fabric:Pod A pod.
 
 
 ├
[V] fabric:Node The root node for the APIC.
 
 
 
 ├
[V] ctx:Local The local Context.
 
 
 
 
 ├
[V] ctx:Application The context application.
 
 
 
 
 
 ├
[V] pol:Uni Represents policy definition/resolution universe.
 
 
 
 
 
 
 ├
[V] fv:Tenant A policy owner in the virtual fabric. A tenant can be either a private or a shared entity. For example, you can create a tenant with contexts and bridge domains shared by other tenants. A shared type of tenant is typically named common, default, or infra.
 
 
 
 
 
 
 
 ├
[V] l3ext:Out The L3 outside policy controls connectivity to the outside.
 
 
 
 
 
 
 
 
 ├
[V] l3ext:LNodeP The logical node profile defines a common configuration that can be applied to one or more leaf nodes.
 
 
 
 
 
 
 
 
 
 ├
[V] l3ext:LIfP The logical interface profile, which defines a common configuration that can be applied to one or more interfaces.
 
 
 
 
 
 
 
 
 
 
 ├
[V] l3ext:RsPathL3OutAtt The path endpoints (ports and port channels) used to reach the external layer 3 network. The corresponding set of policies will be resolved into the specified leaf path endpoints.
 
 
 
 
 
 
 
 
 
 
 
 ├
[V] span:SrcGrpDef The SPAN source group definitions. The SPAN source is where traffic is sampled. A SPAN source can be an endpoint group (EPG), one or more ports, or port traffic filtered by an EPG (access SPAN), a Layer 2 bridge domain, or a Layer 3 context (fabric SPAN). When you create a traffic monitoring session, you must select a SPAN source and a SPAN destination. The type of session (Tenant, Access or fabric) determines the allowed types of SPAN sources an...
 
 
 
 
 
 
 
 
 
 
 
 
 ├
[V] span:VSrcDef The VSPAN VSrcDef is used for VSPAN source definitions.
 
 
 
 
 
 
 
 
 
 
 
 
 
 ├
[V] span:RsVsrcToEpg A source relation to a set of endpoints.
[V] top:Root  This class represents the root element in the object hierarchy. All managed objects in the system are descendants of the Root element.
 ├
[V] pol:Uni Represents policy definition/resolution universe.
 
 ├
[V] fv:Tenant A policy owner in the virtual fabric. A tenant can be either a private or a shared entity. For example, you can create a tenant with contexts and bridge domains shared by other tenants. A shared type of tenant is typically named common, default, or infra.
 
 
 ├
[V] l3ext:Out The L3 outside policy controls connectivity to the outside.
 
 
 
 ├
[V] l3ext:LNodeP The logical node profile defines a common configuration that can be applied to one or more leaf nodes.
 
 
 
 
 ├
[V] l3ext:LIfP The logical interface profile, which defines a common configuration that can be applied to one or more interfaces.
 
 
 
 
 
 ├
[V] l3ext:RsPathL3OutAtt The path endpoints (ports and port channels) used to reach the external layer 3 network. The corresponding set of policies will be resolved into the specified leaf path endpoints.
 
 
 
 
 
 
 ├
[V] span:SrcGrpDef The SPAN source group definitions. The SPAN source is where traffic is sampled. A SPAN source can be an endpoint group (EPG), one or more ports, or port traffic filtered by an EPG (access SPAN), a Layer 2 bridge domain, or a Layer 3 context (fabric SPAN). When you create a traffic monitoring session, you must select a SPAN source and a SPAN destination. The type of session (Tenant, Access or fabric) determines the allowed types of SPAN sources an...
 
 
 
 
 
 
 
 ├
[V] span:VSrcDef The VSPAN VSrcDef is used for VSPAN source definitions.
 
 
 
 
 
 
 
 
 ├
[V] span:RsVsrcToEpg A source relation to a set of endpoints.
[V] top:Root  This class represents the root element in the object hierarchy. All managed objects in the system are descendants of the Root element.
 ├
[V] fabric:Topology The root for IFC topology.
 
 ├
[V] fabric:Pod A pod.
 
 
 ├
[V] fabric:Node The root node for the APIC.
 
 
 
 ├
[V] ctx:Local The local Context.
 
 
 
 
 ├
[V] ctx:Application The context application.
 
 
 
 
 
 ├
[V] pol:Uni Represents policy definition/resolution universe.
 
 
 
 
 
 
 ├
[V] infra:Infra A container for all tenant infra configurations.
 
 
 
 
 
 
 
 ├
[V] span:SrcGrp The SPAN source group can contain a group of SPAN sources. A SPAN source is where network traffic is sampled. A SPAN source can be an endpoint group (EPG), one or more ports, or port traffic filtered by an EPG (access SPAN), a Layer 2 bridge domain, or a Layer 3 context (Fabric SPAN). When you create a traffic monitoring session, you must select a SPAN source group and a SPAN destination. The type of session (Tenant, Access, or Fabric) determines...
 
 
 
 
 
 
 
 
 ├
[V] span:VSrcDef The VSPAN VSrcDef is used for VSPAN source definitions.
 
 
 
 
 
 
 
 
 
 ├
[V] span:RsVsrcToEpg A source relation to a set of endpoints.
[V] top:Root  This class represents the root element in the object hierarchy. All managed objects in the system are descendants of the Root element.
 ├
[V] pol:Uni Represents policy definition/resolution universe.
 
 ├
[V] infra:Infra A container for all tenant infra configurations.
 
 
 ├
[V] span:SrcGrp The SPAN source group can contain a group of SPAN sources. A SPAN source is where network traffic is sampled. A SPAN source can be an endpoint group (EPG), one or more ports, or port traffic filtered by an EPG (access SPAN), a Layer 2 bridge domain, or a Layer 3 context (Fabric SPAN). When you create a traffic monitoring session, you must select a SPAN source group and a SPAN destination. The type of session (Tenant, Access, or Fabric) determines...
 
 
 
 ├
[V] span:VSrcDef The VSPAN VSrcDef is used for VSPAN source definitions.
 
 
 
 
 ├
[V] span:RsVsrcToEpg A source relation to a set of endpoints.
[V] top:Root  This class represents the root element in the object hierarchy. All managed objects in the system are descendants of the Root element.
 ├
[V] fabric:Topology The root for IFC topology.
 
 ├
[V] fabric:Pod A pod.
 
 
 ├
[V] fabric:Node The root node for the APIC.
 
 
 
 ├
[V] ctx:Local The local Context.
 
 
 
 
 ├
[V] ctx:Application The context application.
 
 
 
 
 
 ├
[V] pol:Uni Represents policy definition/resolution universe.
 
 
 
 
 
 
 ├
[V] fv:Tenant A policy owner in the virtual fabric. A tenant can be either a private or a shared entity. For example, you can create a tenant with contexts and bridge domains shared by other tenants. A shared type of tenant is typically named common, default, or infra.
 
 
 
 
 
 
 
 ├
[V] span:SrcGrp The SPAN source group can contain a group of SPAN sources. A SPAN source is where network traffic is sampled. A SPAN source can be an endpoint group (EPG), one or more ports, or port traffic filtered by an EPG (access SPAN), a Layer 2 bridge domain, or a Layer 3 context (Fabric SPAN). When you create a traffic monitoring session, you must select a SPAN source group and a SPAN destination. The type of session (Tenant, Access, or Fabric) determines...
 
 
 
 
 
 
 
 
 ├
[V] span:VSrcDef The VSPAN VSrcDef is used for VSPAN source definitions.
 
 
 
 
 
 
 
 
 
 ├
[V] span:RsVsrcToEpg A source relation to a set of endpoints.
[V] top:Root  This class represents the root element in the object hierarchy. All managed objects in the system are descendants of the Root element.
 ├
[V] pol:Uni Represents policy definition/resolution universe.
 
 ├
[V] fv:Tenant A policy owner in the virtual fabric. A tenant can be either a private or a shared entity. For example, you can create a tenant with contexts and bridge domains shared by other tenants. A shared type of tenant is typically named common, default, or infra.
 
 
 ├
[V] span:SrcGrp The SPAN source group can contain a group of SPAN sources. A SPAN source is where network traffic is sampled. A SPAN source can be an endpoint group (EPG), one or more ports, or port traffic filtered by an EPG (access SPAN), a Layer 2 bridge domain, or a Layer 3 context (Fabric SPAN). When you create a traffic monitoring session, you must select a SPAN source group and a SPAN destination. The type of session (Tenant, Access, or Fabric) determines...
 
 
 
 ├
[V] span:VSrcDef The VSPAN VSrcDef is used for VSPAN source definitions.
 
 
 
 
 ├
[V] span:RsVsrcToEpg A source relation to a set of endpoints.
[V] top:Root  This class represents the root element in the object hierarchy. All managed objects in the system are descendants of the Root element.
 ├
[V] fabric:Topology The root for IFC topology.
 
 ├
[V] fabric:Pod A pod.
 
 
 ├
[V] fabric:Node The root node for the APIC.
 
 
 
 ├
[V] ctx:Local The local Context.
 
 
 
 
 ├
[V] ctx:Application The context application.
 
 
 
 
 
 ├
[V] pol:Uni Represents policy definition/resolution universe.
 
 
 
 
 
 
 ├
[V] fabric:Inst A container object for fabric policies.
 
 
 
 
 
 
 
 ├
[V] span:SrcGrp The SPAN source group can contain a group of SPAN sources. A SPAN source is where network traffic is sampled. A SPAN source can be an endpoint group (EPG), one or more ports, or port traffic filtered by an EPG (access SPAN), a Layer 2 bridge domain, or a Layer 3 context (Fabric SPAN). When you create a traffic monitoring session, you must select a SPAN source group and a SPAN destination. The type of session (Tenant, Access, or Fabric) determines...
 
 
 
 
 
 
 
 
 ├
[V] span:VSrcDef The VSPAN VSrcDef is used for VSPAN source definitions.
 
 
 
 
 
 
 
 
 
 ├
[V] span:RsVsrcToEpg A source relation to a set of endpoints.
[V] top:Root  This class represents the root element in the object hierarchy. All managed objects in the system are descendants of the Root element.
 ├
[V] pol:Uni Represents policy definition/resolution universe.
 
 ├
[V] fabric:Inst A container object for fabric policies.
 
 
 ├
[V] span:SrcGrp The SPAN source group can contain a group of SPAN sources. A SPAN source is where network traffic is sampled. A SPAN source can be an endpoint group (EPG), one or more ports, or port traffic filtered by an EPG (access SPAN), a Layer 2 bridge domain, or a Layer 3 context (Fabric SPAN). When you create a traffic monitoring session, you must select a SPAN source group and a SPAN destination. The type of session (Tenant, Access, or Fabric) determines...
 
 
 
 ├
[V] span:VSrcDef The VSPAN VSrcDef is used for VSPAN source definitions.
 
 
 
 
 ├
[V] span:RsVsrcToEpg A source relation to a set of endpoints.


Contained Hierarchy
[V] span:RsVsrcToEpg A source relation to a set of endpoints.
 ├
[V] aaa:RbacAnnotation  RbacAnnotation is used for capturing rbac properties of any apic object Objects can append rbacannotations as Object->RbacAnnotation which is then checked for domain eligibility
 ├
[V] tag:Annotation 
 ├
[V] tag:Tag 


Inheritance
[V] reln:Inst This is generated and used only by internal processes.
 ├
[V] reln:To This is generated and used only by internal processes.
 
 ├
[V] span:RsVsrcToEpg A source relation to a set of endpoints.


Events
                span:RsVsrcToEpg:creation__span_RsVsrcToEpg
span:RsVsrcToEpg:modification__span_RsVsrcToEpg
span:RsVsrcToEpg:deletion__span_RsVsrcToEpg


Faults
                


Fsms
                


Properties Summary
Defined in: span:RsVsrcToEpg
mo:Annotation
          string:Basic
annotation  (span:RsVsrcToEpg:annotation)
           NO COMMENTS
mo:ExtMngdByType
          scalar:Bitmask32
extMngdBy  (span:RsVsrcToEpg:extMngdBy)
           NO COMMENTS
reln:ClassId
          scalar:Enum16
tCl  (span:RsVsrcToEpg:tCl)
           Overrides:reln:Inst:tCl
          
reln:Dn
          reference:BinRef
tDn  (span:RsVsrcToEpg:tDn)
           Overrides:reln:Inst:tDn
          
Defined in: reln:To
scalar:Bool forceResolve  (reln:To:forceResolve)
           Whether the relation should force pull the target.
reln:ResolverType
          scalar:Enum8
rType  (reln:To:rType)
           Represents the type of resolver.
reln:State
          scalar:Enum8
state  (reln:To:state)
           Represents the state of the relationship.
reln:StateQual
          scalar:Enum8
stateQual  (reln:To:stateQual)
           Represents the state qualifier of the relationship.
reln:TargetType
          scalar:Enum8
tType  (reln:To:tType)
           The type of target.
Defined in: mo:Ownable
scalar:Uint16 uid  (mo:Ownable:uid)
           A unique identifier for this object.
Defined in: mo:Resolvable
mo:Owner
          scalar:Enum8
lcOwn  (mo:Resolvable:lcOwn)
           A value that indicates how this object was created. For internal use only.
Defined in: mo:TopProps
mo:ModificationChildAction
          scalar:Bitmask32
childAction  (mo:TopProps:childAction)
           Delete or ignore. For internal use only.
reference:BinRef dn  (mo:TopProps:dn)
           A tag or metadata is a non-hierarchical keyword or term assigned to the fabric module.
reference:BinRN rn  (mo:TopProps:rn)
           Identifies an object from its siblings within the context of its parent object. The distinguished name contains a sequence of relative names.
mo:ModificationStatus
          scalar:Bitmask32
status  (mo:TopProps:status)
           The upgrade status. This property is for internal use only.
Defined in: mo:Modifiable
mo:TStamp
          scalar:Date
modTs  (mo:Modifiable:modTs)
           The time when this object was last modified.
Properties Detail

annotation

Type: mo:Annotation
Primitive Type: string:Basic

Units: null
Encrypted: false
Access: admin
Category: TopLevelRegular
Property Validators:
    Range:  min: "0"  max: "128"
        Allowed Chars:
            Regex: [a-zA-Z0-9_.:-]+
    Comments:
NO COMMENTS



childAction

Type: mo:ModificationChildAction
Primitive Type: scalar:Bitmask32

Units: null
Encrypted: false
Access: implicit
Category: TopLevelChildAction
    Comments:
Delete or ignore. For internal use only.
Constants
deleteAll 16384u deleteAll NO COMMENTS
ignore 4096u ignore NO COMMENTS
deleteNonPresent 8192u deleteNonPresent NO COMMENTS
DEFAULT 0 --- This type is used to





dn

Type: reference:BinRef

Units: null
Encrypted: false
Access: implicit
Category: TopLevelDn
    Comments:
A tag or metadata is a non-hierarchical keyword or term assigned to the fabric module.



extMngdBy

Type: mo:ExtMngdByType
Primitive Type: scalar:Bitmask32

Units: null
Encrypted: false
Access: implicit
Category: TopLevelRegular
    Comments:
NO COMMENTS
Constants
undefined 0u undefined NO COMMENTS
msc 1u msc NO COMMENTS
DEFAULT undefined(0u) undefined NO COMMENTS





forceResolve

Type: scalar:Bool

Units: null
Encrypted: false
Access: implicit
Category: TopLevelRegular
    Comments:
Whether the relation should force pull the target.
Constants
no false --- NO COMMENTS
yes true --- NO COMMENTS
DEFAULT yes(true) --- NO COMMENTS





lcOwn

Type: mo:Owner
Primitive Type: scalar:Enum8

Units: null
Encrypted: false
Access: implicit
Category: TopLevelRegular
    Comments:
A value that indicates how this object was created. For internal use only.
Constants
local 0 Local NO COMMENTS
policy 1 Policy NO COMMENTS
replica 2 Replica NO COMMENTS
resolveOnBehalf 3 ResolvedOnBehalf NO COMMENTS
implicit 4 Implicit NO COMMENTS
DEFAULT local(0) Local NO COMMENTS





modTs

Type: mo:TStamp
Primitive Type: scalar:Date

Units: null
Encrypted: false
Access: implicit
Category: TopLevelRegular
    Comments:
The time when this object was last modified.
Constants
never 0ull never NO COMMENTS
DEFAULT never(0ull) never NO COMMENTS





rType

Type: reln:ResolverType
Primitive Type: scalar:Enum8

Units: null
Encrypted: false
Access: implicit
Category: TopLevelRegular
    Comments:
Represents the type of resolver.
Constants
mo 1 mo NO COMMENTS
service 2 service NO COMMENTS
local 3 local NO COMMENTS
DEFAULT mo(1) mo NO COMMENTS





rn

Type: reference:BinRN

Units: null
Encrypted: false
Access: implicit
Category: TopLevelRn
    Comments:
Identifies an object from its siblings within the context of its parent object. The distinguished name contains a sequence of relative names.



state

Type: reln:State
Primitive Type: scalar:Enum8

Units: null
Encrypted: false
Access: implicit
Category: TopLevelRegular
    Comments:
Represents the state of the relationship.
Constants
unformed 0 unformed the relationship is not formed
formed 1 formed the relationship is formed with the target object
missing-target 2 missing-target target does not exist
invalid-target 4 invalid-target invalid target DN
cardinality-violation 5 cardinality-violation cardinality violation - When relations are created such that they violate the cardinality, state of the relation would be set to this.
DEFAULT unformed(0) unformed the relationship is not formed





stateQual

Type: reln:StateQual
Primitive Type: scalar:Enum8

Units: null
Encrypted: false
Access: implicit
Category: TopLevelRegular
    Comments:
Represents the state qualifier of the relationship.
Constants
none 0 none no issue
mismatch-target 1 mismatch-target target not found, using default
default-target 2 default-target target not specified, using default
DEFAULT none(0) none no issue





status

Type: mo:ModificationStatus
Primitive Type: scalar:Bitmask32

Units: null
Encrypted: false
Access: implicit
Category: TopLevelStatus
    Comments:
The upgrade status. This property is for internal use only.
Constants
created 2u created In a setter method: specifies that an object should be created. An error is returned if the object already exists.
In the return value of a setter method: indicates that an object has been created.
modified 4u modified In a setter method: specifies that an object should be modified
In the return value of a setter method: indicates that an object has been modified.
deleted 8u deleted In a setter method: specifies that an object should be deleted.
In the return value of a setter method: indicates that an object has been deleted.
DEFAULT 0 --- This type controls the life cycle of objects passed in the XML API.

When used in a setter method (such as configConfMo), the ModificationStatus specifies whether an object should be created, modified, deleted or removed.
In the return value of a setter method, the ModificationStatus indicates the actual operation that was performed. For example, the ModificationStatus is set to "created" if the object was created. The ModificationStatus is not set if the object was neither created, modified, deleted or removed.

When invoking a setter method, the ModificationStatus is optional:
If a setter method such as configConfMo is invoked and the ModificationStatus is not set, the system automatically determines if the object should be created or modified.






tCl

Type: reln:ClassId
Primitive Type: scalar:Enum16

Overrides:reln:Inst:tCl
Units: null Encrypted: false Access: implicit Category: TopLevelRegular
    Comments:
Constants
unspecified 0 unspecified NO COMMENTS
dhcpPRelPg 1466 --- NO COMMENTS
dhcpCRelPg 1467 --- NO COMMENTS
l2extInstP 1746 --- NO COMMENTS
l3extInstP 1775 --- NO COMMENTS
fvEPg 1899 --- NO COMMENTS
fvAEPg 1981 --- NO COMMENTS
mgmtInB 2194 --- NO COMMENTS
infraPEPg 4325 --- NO COMMENTS
infraCEPg 4326 --- NO COMMENTS
vnsEPpInfo 4694 --- NO COMMENTS
vnsSDEPpInfo 5958 --- NO COMMENTS
vnsREPpInfo 5959 --- NO COMMENTS
l3extInstPDef 5987 --- NO COMMENTS
vnsSHEPpInfo 6131 --- NO COMMENTS
fvTnlEPg 9196 --- NO COMMENTS
DEFAULT fvEPg(1899) --- NO COMMENTS





tDn

Type: reln:Dn
Primitive Type: reference:BinRef

Overrides:reln:Inst:tDn
Units: null Encrypted: false Access: admin Category: TopLevelRegular Property Validators:
    Comments:



tType

Type: reln:TargetType
Primitive Type: scalar:Enum8

Units: null
Encrypted: false
Access: implicit
Category: TopLevelRegular
    Comments:
The type of target.
Constants
name 0 name NO COMMENTS
mo 1 mo NO COMMENTS
all 2 all NO COMMENTS
DEFAULT mo(1) mo NO COMMENTS





uid

Type: scalar:Uint16

Units: null
Encrypted: false
Access: implicit
Category: TopLevelRegular
    Comments:
A unique identifier for this object.