Class stats:HierColl (CONCRETE)

Class ID:57
Class Label: Hierarchical Statistics Collection Policy
Encrypted: false - Exportable: true - Persistent: true - Configurable: true - Subject to Quota: Disabled - Abstraction Layer: Ambiguous Placement in the Model
Write Access: [admin, ops]
Read Access: [admin, ops]
Creatable/Deletable: derived (see Container Mos for details)
Possible Semantic Scopes: Common, EPG, Infra, Fabric,
Semantic Scope Evaluation Rule: Parent
Monitoring Policy Source: Parent
Monitoring Flags : [ IsObservable: false, HasStats: false, HasFaults: false, HasHealth: false, HasEventRules: false ]

The statistics collection policy, which enables you to determine how often the system collects data and to specify how far back in time data should be collected.

Naming Rules
RN FORMAT: coll-{granularity}

    [1] PREFIX=coll- PROPERTY = granularity




DN FORMAT: 

[1] uni/fabric/moncommon/coll-{granularity}

[3] uni/tn-{name}/monepg-{name}/tarepg-{scope}/coll-{granularity}

[5] uni/tn-{name}/monepg-{name}/coll-{granularity}

[7] uni/infra/moninfra-{name}/tarinfra-{scope}/coll-{granularity}

[9] uni/infra/moninfra-{name}/coll-{granularity}

[11] uni/fabric/monfab-{name}/tarfab-{scope}/coll-{granularity}

[13] uni/fabric/monfab-{name}/coll-{granularity}

                


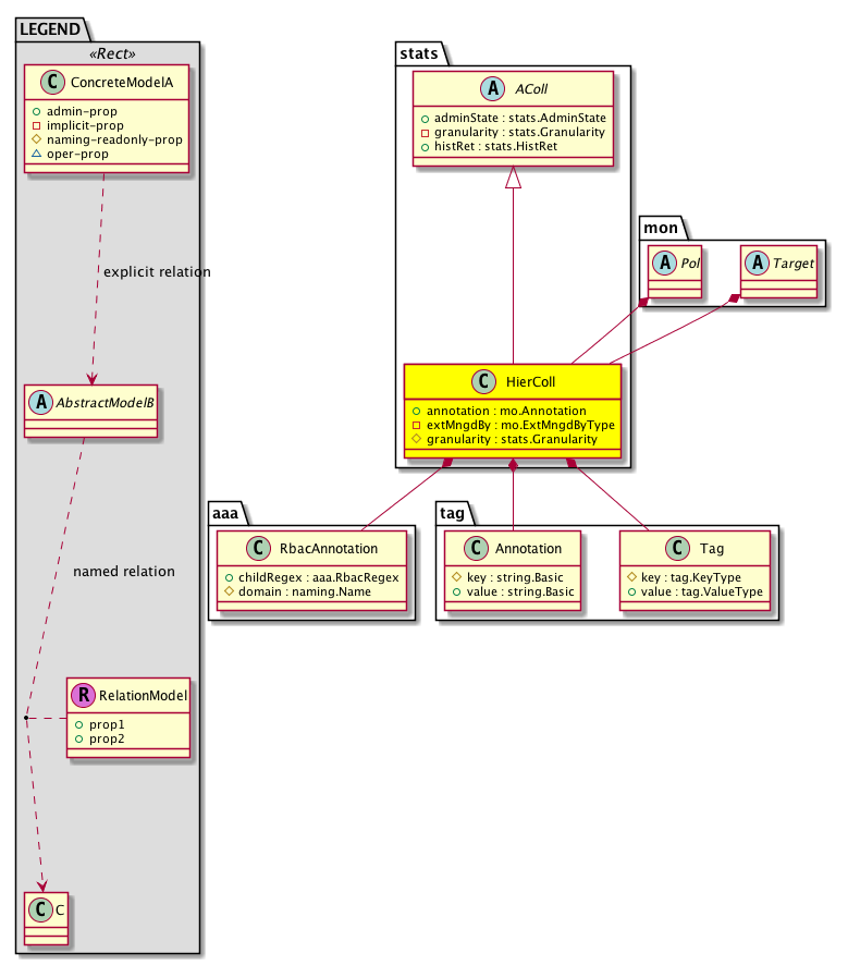
Diagram

Super Mo: stats:AColl,
Container Mos: mon:Pol (deletable:no), mon:Target (deletable:yes),
Contained Mos: aaa:RbacAnnotation, tag:Annotation, tag:Tag,


Containers Hierarchies
[V] top:Root  This class represents the root element in the object hierarchy. All managed objects in the system are descendants of the Root element.
 ├
[V] fabric:Topology The root for IFC topology.
 
 ├
[V] fabric:Pod A pod.
 
 
 ├
[V] fabric:Node The root node for the APIC.
 
 
 
 ├
[V] ctx:Local The local Context.
 
 
 
 
 ├
[V] ctx:Application The context application.
 
 
 
 
 
 ├
[V] pol:Uni Represents policy definition/resolution universe.
 
 
 
 
 
 
 ├
[V] fabric:Inst A container object for fabric policies.
 
 
 
 
 
 
 
 ├
[V] mon:CommonPol The monitoring policy model for the common semantic scope, which is used when there is no corresponding policy under the more specific infra or tenant scopes. In such cases, these policies are used throughout the fabric except for objects attached to their own specific policies.
 
 
 
 
 
 
 
 
 ├
[V] stats:HierColl The statistics collection policy, which enables you to determine how often the system collects data and to specify how far back in time data should be collected.
[V] top:Root  This class represents the root element in the object hierarchy. All managed objects in the system are descendants of the Root element.
 ├
[V] pol:Uni Represents policy definition/resolution universe.
 
 ├
[V] fabric:Inst A container object for fabric policies.
 
 
 ├
[V] mon:CommonPol The monitoring policy model for the common semantic scope, which is used when there is no corresponding policy under the more specific infra or tenant scopes. In such cases, these policies are used throughout the fabric except for objects attached to their own specific policies.
 
 
 
 ├
[V] stats:HierColl The statistics collection policy, which enables you to determine how often the system collects data and to specify how far back in time data should be collected.
[V] top:Root  This class represents the root element in the object hierarchy. All managed objects in the system are descendants of the Root element.
 ├
[V] fabric:Topology The root for IFC topology.
 
 ├
[V] fabric:Pod A pod.
 
 
 ├
[V] fabric:Node The root node for the APIC.
 
 
 
 ├
[V] ctx:Local The local Context.
 
 
 
 
 ├
[V] ctx:Application The context application.
 
 
 
 
 
 ├
[V] pol:Uni Represents policy definition/resolution universe.
 
 
 
 
 
 
 ├
[V] fv:Tenant A policy owner in the virtual fabric. A tenant can be either a private or a shared entity. For example, you can create a tenant with contexts and bridge domains shared by other tenants. A shared type of tenant is typically named common, default, or infra.
 
 
 
 
 
 
 
 ├
[V] mon:EPGPol Creates a container for monitoring policies associated with the tenant. This allows you to apply tenant-specific policies related to Stats Collection, Stats Export, Callhome/SNMP/Syslog, Event Severities, Fault Severities, and Fault Lifecycles.
 
 
 
 
 
 
 
 
 ├
[V] mon:EPGTarget Creating a monitoring target will allow you to associate certain monitoring policies to the target object for this tenant. These associated policies can be related to stats collection, stats export, Callhome/SNMP/Syslog, event severities, fault severities, and fault lifecycle policies. The target object will be found in the Monitoring Object drop-down menu in the sub-folders of this monitoring policy, if available.
 
 
 
 
 
 
 
 
 
 ├
[V] stats:HierColl The statistics collection policy, which enables you to determine how often the system collects data and to specify how far back in time data should be collected.
[V] top:Root  This class represents the root element in the object hierarchy. All managed objects in the system are descendants of the Root element.
 ├
[V] pol:Uni Represents policy definition/resolution universe.
 
 ├
[V] fv:Tenant A policy owner in the virtual fabric. A tenant can be either a private or a shared entity. For example, you can create a tenant with contexts and bridge domains shared by other tenants. A shared type of tenant is typically named common, default, or infra.
 
 
 ├
[V] mon:EPGPol Creates a container for monitoring policies associated with the tenant. This allows you to apply tenant-specific policies related to Stats Collection, Stats Export, Callhome/SNMP/Syslog, Event Severities, Fault Severities, and Fault Lifecycles.
 
 
 
 ├
[V] mon:EPGTarget Creating a monitoring target will allow you to associate certain monitoring policies to the target object for this tenant. These associated policies can be related to stats collection, stats export, Callhome/SNMP/Syslog, event severities, fault severities, and fault lifecycle policies. The target object will be found in the Monitoring Object drop-down menu in the sub-folders of this monitoring policy, if available.
 
 
 
 
 ├
[V] stats:HierColl The statistics collection policy, which enables you to determine how often the system collects data and to specify how far back in time data should be collected.
[V] top:Root  This class represents the root element in the object hierarchy. All managed objects in the system are descendants of the Root element.
 ├
[V] fabric:Topology The root for IFC topology.
 
 ├
[V] fabric:Pod A pod.
 
 
 ├
[V] fabric:Node The root node for the APIC.
 
 
 
 ├
[V] ctx:Local The local Context.
 
 
 
 
 ├
[V] ctx:Application The context application.
 
 
 
 
 
 ├
[V] pol:Uni Represents policy definition/resolution universe.
 
 
 
 
 
 
 ├
[V] fv:Tenant A policy owner in the virtual fabric. A tenant can be either a private or a shared entity. For example, you can create a tenant with contexts and bridge domains shared by other tenants. A shared type of tenant is typically named common, default, or infra.
 
 
 
 
 
 
 
 ├
[V] mon:EPGPol Creates a container for monitoring policies associated with the tenant. This allows you to apply tenant-specific policies related to Stats Collection, Stats Export, Callhome/SNMP/Syslog, Event Severities, Fault Severities, and Fault Lifecycles.
 
 
 
 
 
 
 
 
 ├
[V] stats:HierColl The statistics collection policy, which enables you to determine how often the system collects data and to specify how far back in time data should be collected.
[V] top:Root  This class represents the root element in the object hierarchy. All managed objects in the system are descendants of the Root element.
 ├
[V] pol:Uni Represents policy definition/resolution universe.
 
 ├
[V] fv:Tenant A policy owner in the virtual fabric. A tenant can be either a private or a shared entity. For example, you can create a tenant with contexts and bridge domains shared by other tenants. A shared type of tenant is typically named common, default, or infra.
 
 
 ├
[V] mon:EPGPol Creates a container for monitoring policies associated with the tenant. This allows you to apply tenant-specific policies related to Stats Collection, Stats Export, Callhome/SNMP/Syslog, Event Severities, Fault Severities, and Fault Lifecycles.
 
 
 
 ├
[V] stats:HierColl The statistics collection policy, which enables you to determine how often the system collects data and to specify how far back in time data should be collected.
[V] top:Root  This class represents the root element in the object hierarchy. All managed objects in the system are descendants of the Root element.
 ├
[V] fabric:Topology The root for IFC topology.
 
 ├
[V] fabric:Pod A pod.
 
 
 ├
[V] fabric:Node The root node for the APIC.
 
 
 
 ├
[V] ctx:Local The local Context.
 
 
 
 
 ├
[V] ctx:Application The context application.
 
 
 
 
 
 ├
[V] pol:Uni Represents policy definition/resolution universe.
 
 
 
 
 
 
 ├
[V] infra:Infra A container for all tenant infra configurations.
 
 
 
 
 
 
 
 ├
[V] mon:InfraPol Creates a policy which acts as a container for associated fabric monitoring policies. These can include policies related to Event/Fault severity, the Fault lifecycle, and other such monitoring policies.
 
 
 
 
 
 
 
 
 ├
[V] mon:InfraTarget Creating a monitoring target will allow you to associate certain monitoring policies to the target object for the fabric infrastructure. These associated policies can be related to stats collection, stats export, Callhome/SNMP/Syslog, event severities, fault severities, and fault lifecycle policies. The target object will be found in the Monitoring Object drop-down menu in the sub-folders of this monitoring policy, if available.
 
 
 
 
 
 
 
 
 
 ├
[V] stats:HierColl The statistics collection policy, which enables you to determine how often the system collects data and to specify how far back in time data should be collected.
[V] top:Root  This class represents the root element in the object hierarchy. All managed objects in the system are descendants of the Root element.
 ├
[V] pol:Uni Represents policy definition/resolution universe.
 
 ├
[V] infra:Infra A container for all tenant infra configurations.
 
 
 ├
[V] mon:InfraPol Creates a policy which acts as a container for associated fabric monitoring policies. These can include policies related to Event/Fault severity, the Fault lifecycle, and other such monitoring policies.
 
 
 
 ├
[V] mon:InfraTarget Creating a monitoring target will allow you to associate certain monitoring policies to the target object for the fabric infrastructure. These associated policies can be related to stats collection, stats export, Callhome/SNMP/Syslog, event severities, fault severities, and fault lifecycle policies. The target object will be found in the Monitoring Object drop-down menu in the sub-folders of this monitoring policy, if available.
 
 
 
 
 ├
[V] stats:HierColl The statistics collection policy, which enables you to determine how often the system collects data and to specify how far back in time data should be collected.
[V] top:Root  This class represents the root element in the object hierarchy. All managed objects in the system are descendants of the Root element.
 ├
[V] fabric:Topology The root for IFC topology.
 
 ├
[V] fabric:Pod A pod.
 
 
 ├
[V] fabric:Node The root node for the APIC.
 
 
 
 ├
[V] ctx:Local The local Context.
 
 
 
 
 ├
[V] ctx:Application The context application.
 
 
 
 
 
 ├
[V] pol:Uni Represents policy definition/resolution universe.
 
 
 
 
 
 
 ├
[V] infra:Infra A container for all tenant infra configurations.
 
 
 
 
 
 
 
 ├
[V] mon:InfraPol Creates a policy which acts as a container for associated fabric monitoring policies. These can include policies related to Event/Fault severity, the Fault lifecycle, and other such monitoring policies.
 
 
 
 
 
 
 
 
 ├
[V] stats:HierColl The statistics collection policy, which enables you to determine how often the system collects data and to specify how far back in time data should be collected.
[V] top:Root  This class represents the root element in the object hierarchy. All managed objects in the system are descendants of the Root element.
 ├
[V] pol:Uni Represents policy definition/resolution universe.
 
 ├
[V] infra:Infra A container for all tenant infra configurations.
 
 
 ├
[V] mon:InfraPol Creates a policy which acts as a container for associated fabric monitoring policies. These can include policies related to Event/Fault severity, the Fault lifecycle, and other such monitoring policies.
 
 
 
 ├
[V] stats:HierColl The statistics collection policy, which enables you to determine how often the system collects data and to specify how far back in time data should be collected.
[V] top:Root  This class represents the root element in the object hierarchy. All managed objects in the system are descendants of the Root element.
 ├
[V] fabric:Topology The root for IFC topology.
 
 ├
[V] fabric:Pod A pod.
 
 
 ├
[V] fabric:Node The root node for the APIC.
 
 
 
 ├
[V] ctx:Local The local Context.
 
 
 
 
 ├
[V] ctx:Application The context application.
 
 
 
 
 
 ├
[V] pol:Uni Represents policy definition/resolution universe.
 
 
 
 
 
 
 ├
[V] fabric:Inst A container object for fabric policies.
 
 
 
 
 
 
 
 ├
[V] mon:FabricPol Creates a policy which acts as a container for associated fabric monitoring policies. These can include policies related to Event/Fault severity, the Fault lifecycle, and other such monitoring policies.
 
 
 
 
 
 
 
 
 ├
[V] mon:FabricTarget The monitoring target policy model for the fabric semantic scope.
 
 
 
 
 
 
 
 
 
 ├
[V] stats:HierColl The statistics collection policy, which enables you to determine how often the system collects data and to specify how far back in time data should be collected.
[V] top:Root  This class represents the root element in the object hierarchy. All managed objects in the system are descendants of the Root element.
 ├
[V] pol:Uni Represents policy definition/resolution universe.
 
 ├
[V] fabric:Inst A container object for fabric policies.
 
 
 ├
[V] mon:FabricPol Creates a policy which acts as a container for associated fabric monitoring policies. These can include policies related to Event/Fault severity, the Fault lifecycle, and other such monitoring policies.
 
 
 
 ├
[V] mon:FabricTarget The monitoring target policy model for the fabric semantic scope.
 
 
 
 
 ├
[V] stats:HierColl The statistics collection policy, which enables you to determine how often the system collects data and to specify how far back in time data should be collected.
[V] top:Root  This class represents the root element in the object hierarchy. All managed objects in the system are descendants of the Root element.
 ├
[V] fabric:Topology The root for IFC topology.
 
 ├
[V] fabric:Pod A pod.
 
 
 ├
[V] fabric:Node The root node for the APIC.
 
 
 
 ├
[V] ctx:Local The local Context.
 
 
 
 
 ├
[V] ctx:Application The context application.
 
 
 
 
 
 ├
[V] pol:Uni Represents policy definition/resolution universe.
 
 
 
 
 
 
 ├
[V] fabric:Inst A container object for fabric policies.
 
 
 
 
 
 
 
 ├
[V] mon:FabricPol Creates a policy which acts as a container for associated fabric monitoring policies. These can include policies related to Event/Fault severity, the Fault lifecycle, and other such monitoring policies.
 
 
 
 
 
 
 
 
 ├
[V] stats:HierColl The statistics collection policy, which enables you to determine how often the system collects data and to specify how far back in time data should be collected.
[V] top:Root  This class represents the root element in the object hierarchy. All managed objects in the system are descendants of the Root element.
 ├
[V] pol:Uni Represents policy definition/resolution universe.
 
 ├
[V] fabric:Inst A container object for fabric policies.
 
 
 ├
[V] mon:FabricPol Creates a policy which acts as a container for associated fabric monitoring policies. These can include policies related to Event/Fault severity, the Fault lifecycle, and other such monitoring policies.
 
 
 
 ├
[V] stats:HierColl The statistics collection policy, which enables you to determine how often the system collects data and to specify how far back in time data should be collected.


Contained Hierarchy
[V] stats:HierColl The statistics collection policy, which enables you to determine how often the system collects data and to specify how far back in time data should be collected.
 ├
[V] aaa:RbacAnnotation  RbacAnnotation is used for capturing rbac properties of any apic object Objects can append rbacannotations as Object->RbacAnnotation which is then checked for domain eligibility
 ├
[V] fault:Delegate Exposes internal faults to the user. A fault delegate object can be defined on IFC (for example, for an endpoint group) and when the fault is raised (for example, under an endpoint policy on a switch), a fault delegate object is created on IFC under the specified object. A fault delegate object follows the lifecycle of the original fault instance object, being created, modified, or deleted based on the changes of the original fault.
 ├
[V] tag:Annotation 
 ├
[V] tag:Tag 


Inheritance
[V] naming:NamedObject An abstract base class for an object that contains a name.
 ├
[V] pol:Obj Represents a generic policy object.
 
 ├
[V] pol:Comp Represents a policy component. This object is part of the policy definition.
 
 
 ├
[V] stats:AColl A superclass that configures collection rules according to the granularity of the statistics.
 
 
 
 ├
[V] stats:HierColl The statistics collection policy, which enables you to determine how often the system collects data and to specify how far back in time data should be collected.


Events
                stats:HierColl:creation__stats_HierColl
stats:HierColl:modification__stats_HierColl
stats:HierColl:deletion__stats_HierColl


Faults
                


Fsms
                


Properties Summary
Defined in: stats:HierColl
mo:Annotation
          string:Basic
annotation  (stats:HierColl:annotation)
           NO COMMENTS
mo:ExtMngdByType
          scalar:Bitmask32
extMngdBy  (stats:HierColl:extMngdBy)
           NO COMMENTS
stats:Granularity
          scalar:Enum8
granularity  (stats:HierColl:granularity)
           Overrides:stats:AColl:granularity
           The length of time the system collects data.
Defined in: stats:AColl
stats:AdminState
          scalar:Enum8
adminState  (stats:AColl:adminState)
          
stats:HistRet
          scalar:Enum8
histRet  (stats:AColl:histRet)
          
Defined in: pol:Comp
naming:Descr
          string:Basic
descr  (pol:Comp:descr)
           Specifies the description of a policy component.
Defined in: pol:Obj
naming:Name
          string:Basic
name  (pol:Obj:name)
           Overrides:naming:NamedObject:name
           null
Defined in: naming:NamedObject
naming:NameAlias
          string:Basic
nameAlias  (naming:NamedObject:nameAlias)
           NO COMMENTS
Defined in: mo:Ownable
scalar:Uint16 uid  (mo:Ownable:uid)
           A unique identifier for this object.
Defined in: mo:Resolvable
mo:Owner
          scalar:Enum8
lcOwn  (mo:Resolvable:lcOwn)
           A value that indicates how this object was created. For internal use only.
Defined in: mo:TopProps
mo:ModificationChildAction
          scalar:Bitmask32
childAction  (mo:TopProps:childAction)
           Delete or ignore. For internal use only.
reference:BinRef dn  (mo:TopProps:dn)
           A tag or metadata is a non-hierarchical keyword or term assigned to the fabric module.
reference:BinRN rn  (mo:TopProps:rn)
           Identifies an object from its siblings within the context of its parent object. The distinguished name contains a sequence of relative names.
mo:ModificationStatus
          scalar:Bitmask32
status  (mo:TopProps:status)
           The upgrade status. This property is for internal use only.
Defined in: mo:Modifiable
mo:TStamp
          scalar:Date
modTs  (mo:Modifiable:modTs)
           The time when this object was last modified.
Properties Detail

adminState

Type: stats:AdminState
Primitive Type: scalar:Enum8

Units: null
Encrypted: false
Access: admin
Category: TopLevelRegular
Property Validators:
    Comments:
Constants
inherited 0 inherited NO COMMENTS
enabled 1 enabled NO COMMENTS
disabled 2 disabled NO COMMENTS
DEFAULT inherited(0) inherited NO COMMENTS





annotation

Type: mo:Annotation
Primitive Type: string:Basic

Units: null
Encrypted: false
Access: admin
Category: TopLevelRegular
Property Validators:
    Range:  min: "0"  max: "128"
        Allowed Chars:
            Regex: [a-zA-Z0-9_.:-]+
    Comments:
NO COMMENTS



childAction

Type: mo:ModificationChildAction
Primitive Type: scalar:Bitmask32

Units: null
Encrypted: false
Access: implicit
Category: TopLevelChildAction
    Comments:
Delete or ignore. For internal use only.
Constants
deleteAll 16384u deleteAll NO COMMENTS
ignore 4096u ignore NO COMMENTS
deleteNonPresent 8192u deleteNonPresent NO COMMENTS
DEFAULT 0 --- This type is used to





descr

Type: naming:Descr
Primitive Type: string:Basic

Like: naming:Described:descr
Units: null
Encrypted: false
Access: admin
Category: TopLevelRegular
Property Validators:
    Range:  min: "0"  max: "128"
        Allowed Chars:
            Regex: [a-zA-Z0-9\\!#$%()*,-./:;@ _{|}~?&+]+
    Comments:
Specifies the description of a policy component.



dn

Type: reference:BinRef

Units: null
Encrypted: false
Access: implicit
Category: TopLevelDn
    Comments:
A tag or metadata is a non-hierarchical keyword or term assigned to the fabric module.



extMngdBy

Type: mo:ExtMngdByType
Primitive Type: scalar:Bitmask32

Units: null
Encrypted: false
Access: implicit
Category: TopLevelRegular
    Comments:
NO COMMENTS
Constants
undefined 0u undefined NO COMMENTS
msc 1u msc NO COMMENTS
DEFAULT undefined(0u) undefined NO COMMENTS





granularity

Type: stats:Granularity
Primitive Type: scalar:Enum8

Overrides:stats:AColl:granularity
Units: null Encrypted: false Naming Property -- [NAMING RULES] Access: naming Category: TopLevelRegular Property Validators:
    Comments:
The length of time the system collects data.
Constants
5min 0 5 Minute NO COMMENTS
15min 1 15 Minute NO COMMENTS
1h 2 1 Hour NO COMMENTS
1d 3 1 Day NO COMMENTS
1w 4 1 Week NO COMMENTS
1mo 5 1 Month NO COMMENTS
1qtr 6 1 Quarter NO COMMENTS
1year 7 1 Year NO COMMENTS
DEFAULT 5min(0) 5 Minute NO COMMENTS





histRet

Type: stats:HistRet
Primitive Type: scalar:Enum8

Units: null
Encrypted: false
Access: admin
Category: TopLevelRegular
Property Validators:
    Comments:
Constants
inherited 0 inherited NO COMMENTS
none 1 No Retention NO COMMENTS
5min 2 5 Minutes Retention NO COMMENTS
15min 3 15 Minutes Retention NO COMMENTS
1h 4 1 Hour Retention NO COMMENTS
1d 5 1 Day Retention NO COMMENTS
1w 6 1 Week Retention NO COMMENTS
10d 7 10 Days Retention NO COMMENTS
1mo 8 1 Month Retention NO COMMENTS
1qtr 9 1 Quarter Retention NO COMMENTS
1year 10 1 Year Retention NO COMMENTS
2year 11 2 Years Retention NO COMMENTS
3year 12 3 Years Retention NO COMMENTS
DEFAULT inherited(0) inherited NO COMMENTS





lcOwn

Type: mo:Owner
Primitive Type: scalar:Enum8

Units: null
Encrypted: false
Access: implicit
Category: TopLevelRegular
    Comments:
A value that indicates how this object was created. For internal use only.
Constants
local 0 Local NO COMMENTS
policy 1 Policy NO COMMENTS
replica 2 Replica NO COMMENTS
resolveOnBehalf 3 ResolvedOnBehalf NO COMMENTS
implicit 4 Implicit NO COMMENTS
DEFAULT local(0) Local NO COMMENTS





modTs

Type: mo:TStamp
Primitive Type: scalar:Date

Units: null
Encrypted: false
Access: implicit
Category: TopLevelRegular
    Comments:
The time when this object was last modified.
Constants
never 0ull never NO COMMENTS
DEFAULT never(0ull) never NO COMMENTS





name

Type: naming:Name
Primitive Type: string:Basic

Overrides:naming:NamedObject:name
Units: null Encrypted: false Access: admin Category: TopLevelRegular Property Validators: Range: min: "0" max: "64" Allowed Chars: Regex: [a-zA-Z0-9_.:-]+
    Comments:
null



nameAlias

Type: naming:NameAlias
Primitive Type: string:Basic

Units: null
Encrypted: false
Access: admin
Category: TopLevelRegular
Property Validators:
    Range:  min: "0"  max: "63"
        Allowed Chars:
            Regex: [a-zA-Z0-9_.-]+
    Comments:
NO COMMENTS



rn

Type: reference:BinRN

Units: null
Encrypted: false
Access: implicit
Category: TopLevelRn
    Comments:
Identifies an object from its siblings within the context of its parent object. The distinguished name contains a sequence of relative names.



status

Type: mo:ModificationStatus
Primitive Type: scalar:Bitmask32

Units: null
Encrypted: false
Access: implicit
Category: TopLevelStatus
    Comments:
The upgrade status. This property is for internal use only.
Constants
created 2u created In a setter method: specifies that an object should be created. An error is returned if the object already exists.
In the return value of a setter method: indicates that an object has been created.
modified 4u modified In a setter method: specifies that an object should be modified
In the return value of a setter method: indicates that an object has been modified.
deleted 8u deleted In a setter method: specifies that an object should be deleted.
In the return value of a setter method: indicates that an object has been deleted.
DEFAULT 0 --- This type controls the life cycle of objects passed in the XML API.

When used in a setter method (such as configConfMo), the ModificationStatus specifies whether an object should be created, modified, deleted or removed.
In the return value of a setter method, the ModificationStatus indicates the actual operation that was performed. For example, the ModificationStatus is set to "created" if the object was created. The ModificationStatus is not set if the object was neither created, modified, deleted or removed.

When invoking a setter method, the ModificationStatus is optional:
If a setter method such as configConfMo is invoked and the ModificationStatus is not set, the system automatically determines if the object should be created or modified.






uid

Type: scalar:Uint16

Units: null
Encrypted: false
Access: implicit
Category: TopLevelRegular
    Comments:
A unique identifier for this object.