Class vmm:AgtStatus (CONCRETE)

Class ID:6005
Class Label: Agent Health
Encrypted: false - Exportable: true - Persistent: true - Configurable: true - Subject to Quota: Disabled - Abstraction Layer: Logical Model
Write Access: [admin, vmm-policy]
Read Access: [admin, vmm-policy]
Creatable/Deletable: yes (see Container Mos for details)
Semantic Scope: Infra
Semantic Scope Evaluation Rule: Parent
Monitoring Policy Source: Parent
Monitoring Flags : [ IsObservable: true, HasStats: false, HasFaults: true, HasHealth: true, HasEventRules: true ]



Naming Rules
RN FORMAT: AgtStatus-{name}

    [1] PREFIX=AgtStatus- PROPERTY = name




DN FORMAT: 

[1] uni/vmmp-{vendor}/dom-{name}/ctrlr-{name}/AgtStatus-{name}

                


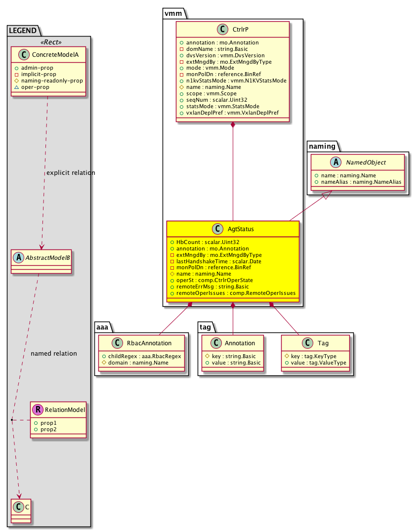
Diagram

Super Mo: naming:NamedObject,
Container Mos: vmm:CtrlrP (deletable:yes),
Contained Mos: aaa:RbacAnnotation, tag:Annotation, tag:Tag,


Containers Hierarchies
[V] top:Root  This class represents the root element in the object hierarchy. All managed objects in the system are descendants of the Root element.
 ├
[V] fabric:Topology The root for IFC topology.
 
 ├
[V] fabric:Pod A pod.
 
 
 ├
[V] fabric:Node The root node for the APIC.
 
 
 
 ├
[V] ctx:Local The local Context.
 
 
 
 
 ├
[V] ctx:Application The context application.
 
 
 
 
 
 ├
[V] pol:Uni Represents policy definition/resolution universe.
 
 
 
 
 
 
 ├
[V] vmm:ProvP The VMM provider profile stores the policies of VMM systems from a particular vendor (VMware or Microsoft). This container is automatically created by the system.
 
 
 
 
 
 
 
 ├
[V] vmm:DomP The VMM domain profile is a policy for grouping VM controllers with similar networking policy requirements. For example, the VM controllers can share VLAN or VXLAN space and application endpoint groups. The APIC communicates with the controller to publish network configurations such as port groups that are then applied to the virtual workloads.
 
 
 
 
 
 
 
 
 ├
[V] vmm:CtrlrP The VMM controller profile specifies how to connect to a single VM management controller that is part of a policy enforcement domain. For example, the VMM controller profile could be a policy to connect a VMware vCenter that is part of a VMM domain.
 
 
 
 
 
 
 
 
 
 ├
[V] vmm:AgtStatus 
[V] top:Root  This class represents the root element in the object hierarchy. All managed objects in the system are descendants of the Root element.
 ├
[V] pol:Uni Represents policy definition/resolution universe.
 
 ├
[V] vmm:ProvP The VMM provider profile stores the policies of VMM systems from a particular vendor (VMware or Microsoft). This container is automatically created by the system.
 
 
 ├
[V] vmm:DomP The VMM domain profile is a policy for grouping VM controllers with similar networking policy requirements. For example, the VM controllers can share VLAN or VXLAN space and application endpoint groups. The APIC communicates with the controller to publish network configurations such as port groups that are then applied to the virtual workloads.
 
 
 
 ├
[V] vmm:CtrlrP The VMM controller profile specifies how to connect to a single VM management controller that is part of a policy enforcement domain. For example, the VMM controller profile could be a policy to connect a VMware vCenter that is part of a VMM domain.
 
 
 
 
 ├
[V] vmm:AgtStatus 


Contained Hierarchy
[V] vmm:AgtStatus 
 ├
[V] aaa:RbacAnnotation  RbacAnnotation is used for capturing rbac properties of any apic object Objects can append rbacannotations as Object->RbacAnnotation which is then checked for domain eligibility
 ├
[V] fault:Counts An immutable object that provides the number of critical, major, minor, and warning faults raised on its parent object and its subtree.
 ├
[V] fault:Inst Contains detailed information of a fault. This object is attached as a child of the object on which the fault condition occurred. One instance object is created for each fault condition of the parent object. A fault instance object is identified by a fault code.
 
 ├
[V] aaa:RbacAnnotation  RbacAnnotation is used for capturing rbac properties of any apic object Objects can append rbacannotations as Object->RbacAnnotation which is then checked for domain eligibility
 
 ├
[V] tag:Annotation 
 
 ├
[V] tag:Tag 
 ├
[V] health:Inst A base class for a health score instance.(Switch only)
 ├
[V] tag:Annotation 
 ├
[V] tag:Tag 


Inheritance
[V] naming:NamedObject An abstract base class for an object that contains a name.
 ├
[V] vmm:AgtStatus 


Events
                vmm:AgtStatus:vmm_AgtStatus_agtOperStChange


Faults
                vmm:AgtStatus:connectFailed


Fsms
                


Properties Summary
Defined in: vmm:AgtStatus
scalar:Uint32 HbCount  (vmm:AgtStatus:HbCount)
          
mo:Annotation
          string:Basic
annotation  (vmm:AgtStatus:annotation)
           NO COMMENTS
mo:ExtMngdByType
          scalar:Bitmask32
extMngdBy  (vmm:AgtStatus:extMngdBy)
           NO COMMENTS
scalar:Date lastHandshakeTime  (vmm:AgtStatus:lastHandshakeTime)
          
reference:BinRef monPolDn  (vmm:AgtStatus:monPolDn)
           The monitoring policy attached to this observable object.
naming:Name
          string:Basic
name  (vmm:AgtStatus:name)
           Overrides:naming:NamedObject:name
           The name of the object.
comp:CtrlrOperState
          scalar:Enum8
operSt  (vmm:AgtStatus:operSt)
           The runtime state of the object or policy.
string:Basic remoteErrMsg  (vmm:AgtStatus:remoteErrMsg)
          
comp:RemoteOperIssues
          scalar:Bitmask64
remoteOperIssues  (vmm:AgtStatus:remoteOperIssues)
           The remote operational issues on this object not initiated by APIC.
Defined in: naming:NamedObject
naming:NameAlias
          string:Basic
nameAlias  (naming:NamedObject:nameAlias)
           NO COMMENTS
Defined in: mo:Ownable
scalar:Uint16 uid  (mo:Ownable:uid)
           A unique identifier for this object.
Defined in: mo:Resolvable
mo:Owner
          scalar:Enum8
lcOwn  (mo:Resolvable:lcOwn)
           A value that indicates how this object was created. For internal use only.
Defined in: mo:TopProps
mo:ModificationChildAction
          scalar:Bitmask32
childAction  (mo:TopProps:childAction)
           Delete or ignore. For internal use only.
reference:BinRef dn  (mo:TopProps:dn)
           A tag or metadata is a non-hierarchical keyword or term assigned to the fabric module.
reference:BinRN rn  (mo:TopProps:rn)
           Identifies an object from its siblings within the context of its parent object. The distinguished name contains a sequence of relative names.
mo:ModificationStatus
          scalar:Bitmask32
status  (mo:TopProps:status)
           The upgrade status. This property is for internal use only.
Defined in: mo:Modifiable
mo:TStamp
          scalar:Date
modTs  (mo:Modifiable:modTs)
           The time when this object was last modified.
Properties Detail

HbCount

Type: scalar:Uint32

Units: null
Encrypted: false
Access: admin
Category: TopLevelRegular
Property Validators:
    Comments:



annotation

Type: mo:Annotation
Primitive Type: string:Basic

Units: null
Encrypted: false
Access: admin
Category: TopLevelRegular
Property Validators:
    Range:  min: "0"  max: "128"
        Allowed Chars:
            Regex: [a-zA-Z0-9_.:-]+
    Comments:
NO COMMENTS



childAction

Type: mo:ModificationChildAction
Primitive Type: scalar:Bitmask32

Units: null
Encrypted: false
Access: implicit
Category: TopLevelChildAction
    Comments:
Delete or ignore. For internal use only.
Constants
deleteAll 16384u deleteAll NO COMMENTS
ignore 4096u ignore NO COMMENTS
deleteNonPresent 8192u deleteNonPresent NO COMMENTS
DEFAULT 0 --- This type is used to





dn

Type: reference:BinRef

Units: null
Encrypted: false
Access: implicit
Category: TopLevelDn
    Comments:
A tag or metadata is a non-hierarchical keyword or term assigned to the fabric module.



extMngdBy

Type: mo:ExtMngdByType
Primitive Type: scalar:Bitmask32

Units: null
Encrypted: false
Access: implicit
Category: TopLevelRegular
    Comments:
NO COMMENTS
Constants
undefined 0u undefined NO COMMENTS
msc 1u msc NO COMMENTS
DEFAULT undefined(0u) undefined NO COMMENTS





lastHandshakeTime

Type: scalar:Date

Units: null
Encrypted: false
Access: implicit
Category: TopLevelRegular
    Comments:



lcOwn

Type: mo:Owner
Primitive Type: scalar:Enum8

Units: null
Encrypted: false
Access: implicit
Category: TopLevelRegular
    Comments:
A value that indicates how this object was created. For internal use only.
Constants
local 0 Local NO COMMENTS
policy 1 Policy NO COMMENTS
replica 2 Replica NO COMMENTS
resolveOnBehalf 3 ResolvedOnBehalf NO COMMENTS
implicit 4 Implicit NO COMMENTS
DEFAULT local(0) Local NO COMMENTS





modTs

Type: mo:TStamp
Primitive Type: scalar:Date

Units: null
Encrypted: false
Access: implicit
Category: TopLevelRegular
    Comments:
The time when this object was last modified.
Constants
never 0ull never NO COMMENTS
DEFAULT never(0ull) never NO COMMENTS





monPolDn

Type: reference:BinRef

Units: null
Encrypted: false
Access: implicit
Category: TopLevelRegular
    Comments:
The monitoring policy attached to this observable object.



name

Type: naming:Name
Primitive Type: string:Basic

Overrides:naming:NamedObject:name
Units: null Encrypted: false Naming Property -- [NAMING RULES] Access: naming Category: TopLevelRegular Property Validators: Range: min: "1" max: "256" Regex: [a-zA-Z0-9_.:-]+
    Comments:
The name of the object.



nameAlias

Type: naming:NameAlias
Primitive Type: string:Basic

Units: null
Encrypted: false
Access: admin
Category: TopLevelRegular
Property Validators:
    Range:  min: "0"  max: "63"
        Allowed Chars:
            Regex: [a-zA-Z0-9_.-]+
    Comments:
NO COMMENTS



operSt

Type: comp:CtrlrOperState
Primitive Type: scalar:Enum8

Units: null
Encrypted: false
Access: admin
Category: TopLevelRegular
Property Validators:
    Comments:
The runtime state of the object or policy.
Constants
unknown 0 Unknown NO COMMENTS
online 1 Online NO COMMENTS
offline 2 Offline NO COMMENTS
deallocated 3 Deallocated NO COMMENTS
DEFAULT unknown(0) Unknown NO COMMENTS





remoteErrMsg

Type: string:Basic

Units: null
Encrypted: false
Access: admin
Category: TopLevelRegular
Property Validators:
    Range:  min: "0"  max: "512"
    Comments:



remoteOperIssues

Type: comp:RemoteOperIssues
Primitive Type: scalar:Bitmask64

Units: null
Encrypted: false
Access: admin
Category: TopLevelRegular
Property Validators:
    Comments:
The remote operational issues on this object not initiated by APIC.
Constants
none 0x0ull None NO COMMENTS
portgroup-portallocation-mismatch 0x100000000ull Portgroup Allocation type on DVS is different from that in the policy NO COMMENTS
invalid-permission 0x10000000ull Insufficient permission to create/modify port group NO COMMENTS
netflow-afto-mismatch 0x1000000ull Netflow VMM Exporter Active Flow TimeOut on DVS is different from that in the policy NO COMMENTS
portgroup-netflowpref-changed 0x100000ull Portgroup NetflowPref has been changed on external VMM controller NO COMMENTS
portgroup-forgedtx-changed 0x10000ull Portgroup Forged Transmits security policy has been changed on external VMM controller NO COMMENTS
invalid-portgroup-name 0x1000ull Port group name size is exceeding SCVMM VM Network Name size limit 64 character. NO COMMENTS
lnode-name-mismatch 0x100ull LNode(DVS) name mismatch NO COMMENTS
event-channel-down 0x10ull Event channel from external VMM controller is down. NO COMMENTS
lnode-deleted 0x1ull Lnode(DVS) deleted on external VMM controller NO COMMENTS
mtu-exceeded 0x200000000ull Given MTU value exceeds the max MTU supported by vmware vCenter which is 9000 NO COMMENTS
opflex-cert-expire 0x20000000ull Opflex certificate is expiring or has expired NO COMMENTS
netflow-ifto-mismatch 0x2000000ull Netflow VMM Exporter Idle Flow TimeOut on DVS is different from that in the policy NO COMMENTS
netflow-dstaddr-mismatch 0x200000ull Netflow VMM Exporter Destination Address on DVS is different from that in the policy NO COMMENTS
portgroup-pvlan-changed 0x20000ull Portgroup PVLAN encapsulation has been changed on external VMM controller NO COMMENTS
partial-inv 0x2000ull Received partial inventory in the last inventory sync. Please look for Faults under VM and Host and fix them via VCenter, then manually re-trigger inventory sync on APIC NO COMMENTS
vsmgmt-error 0x200ull Vsmgmt port group missing in controller. NO COMMENTS
connection-down 0x20ull Connection to external VMM controller is down. NO COMMENTS
portgroup-encap-changed 0x2ull Portgroup encapsulation has been changed on external VMM controller NO COMMENTS
portgroup-bindingtype-mismatch 0x40000000ull Portgroup binding type on DVS is different from that in the policy NO COMMENTS
netflow-sr-mismatch 0x4000000ull Netflow VMM Exporter Sampling Rate on DVS is different from that in the policy NO COMMENTS
netflow-dstport-mismatch 0x400000ull Netflow VMM Exporter Destination Port on DVS is different from that in the policy NO COMMENTS
inv-completed-ex 0x40000ull Last inventory pull did not complete for a few hosts or VMs or no hosts found. Please verify the Hosts and VMs are in connected state in the VMM controller and manually re-trigger inventory sync on APIC. Please ignore this fault if there are no hosts in the VMM controller. NO COMMENTS
portgroup-promiscuous-changed 0x4000ull Portgroup Promiscuous security policy has been changed on external VMM controller NO COMMENTS
ps-error 0x400ull Powershell VMNetwork creation error. NO COMMENTS
mtu-mismatch 0x40ull MTU on DVS is different than the MTU in the policy. NO COMMENTS
portgroup-deleted 0x4ull Portgroup deleted from external VMM controller NO COMMENTS
portgroup-numports-mismatch 0x80000000ull Portgroup number of ports on DVS is different from that in the policy NO COMMENTS
insufficient-mtu 0x8000000ull Fabric mtu should be greater than 1550 for AVE/AVS VMM domain. NO COMMENTS
netflow-srcaddr-mismatch 0x800000ull Netflow VMM Exporter Source Address on DVS is different from that in the policy NO COMMENTS
opflex-channels-down 0x80000ull Both the opflex channels are down for the host. Please check the connections on the host. NO COMMENTS
portgroup-macchange-changed 0x8000ull Portgroup MAC Changes security policy has been changed on external VMM controller NO COMMENTS
invalid-backing 0x800ull Invalid backing port-group. NO COMMENTS
discovery-protocol-mismatch 0x80ull Discovery Protocol on DVS is different than the one in the policy. NO COMMENTS
invalid-portgroup-exist 0x8ull Invalid or Unknown portgroup exist on external VMM controller NO COMMENTS
DEFAULT none(0x0ull) None NO COMMENTS





rn

Type: reference:BinRN

Units: null
Encrypted: false
Access: implicit
Category: TopLevelRn
    Comments:
Identifies an object from its siblings within the context of its parent object. The distinguished name contains a sequence of relative names.



status

Type: mo:ModificationStatus
Primitive Type: scalar:Bitmask32

Units: null
Encrypted: false
Access: implicit
Category: TopLevelStatus
    Comments:
The upgrade status. This property is for internal use only.
Constants
created 2u created In a setter method: specifies that an object should be created. An error is returned if the object already exists.
In the return value of a setter method: indicates that an object has been created.
modified 4u modified In a setter method: specifies that an object should be modified
In the return value of a setter method: indicates that an object has been modified.
deleted 8u deleted In a setter method: specifies that an object should be deleted.
In the return value of a setter method: indicates that an object has been deleted.
DEFAULT 0 --- This type controls the life cycle of objects passed in the XML API.

When used in a setter method (such as configConfMo), the ModificationStatus specifies whether an object should be created, modified, deleted or removed.
In the return value of a setter method, the ModificationStatus indicates the actual operation that was performed. For example, the ModificationStatus is set to "created" if the object was created. The ModificationStatus is not set if the object was neither created, modified, deleted or removed.

When invoking a setter method, the ModificationStatus is optional:
If a setter method such as configConfMo is invoked and the ModificationStatus is not set, the system automatically determines if the object should be created or modified.






uid

Type: scalar:Uint16

Units: null
Encrypted: false
Access: implicit
Category: TopLevelRegular
    Comments:
A unique identifier for this object.