Class vmm:EncapAllctr (CONCRETE)

Class ID:8008
Encrypted: false - Exportable: false - Persistent: true - Configurable: false - Subject to Quota: Disabled - Abstraction Layer: Logical Model
Write Access: [NON CONFIGURABLE]
Read Access: [admin, tenant-epg, vmm-connectivity, vmm-policy]
Creatable/Deletable: yes (see Container Mos for details)
Semantic Scope: Infra
Semantic Scope Evaluation Rule: Parent
Monitoring Policy Source: Parent
Monitoring Flags : [ IsObservable: false, HasStats: false, HasFaults: false, HasHealth: false, HasEventRules: false ]

NO COMMENTS

Naming Rules
RN FORMAT: allctr-{[allocCtxtKey]}

    [1] PREFIX=allctr- PROPERTY = allocCtxtKey




DN FORMAT: 

[1] uni/vmmp-{vendor}/dom-{name}/allctr-{[allocCtxtKey]}

                


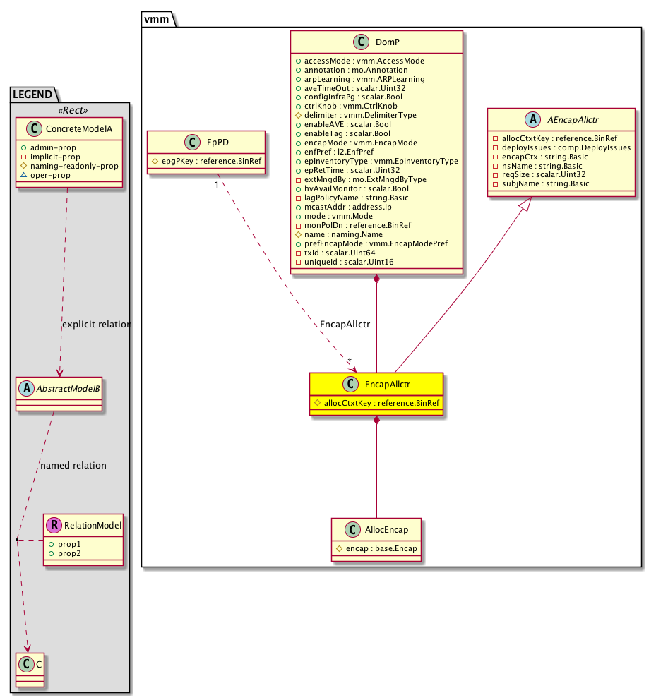
Diagram

Super Mo: vmm:AEncapAllctr,
Container Mos: vmm:DomP (deletable:yes),
Contained Mos: vmm:AllocEncap,
Relations From: vmm:EpPD,
Relations: vmm:RtEncapAllctr,


Containers Hierarchies
[V] top:Root  This class represents the root element in the object hierarchy. All managed objects in the system are descendants of the Root element.
 ├
[V] fabric:Topology The root for IFC topology.
 
 ├
[V] fabric:Pod A pod.
 
 
 ├
[V] fabric:Node The root node for the APIC.
 
 
 
 ├
[V] ctx:Local The local Context.
 
 
 
 
 ├
[V] ctx:Application The context application.
 
 
 
 
 
 ├
[V] pol:Uni Represents policy definition/resolution universe.
 
 
 
 
 
 
 ├
[V] vmm:ProvP The VMM provider profile stores the policies of VMM systems from a particular vendor (VMware or Microsoft). This container is automatically created by the system.
 
 
 
 
 
 
 
 ├
[V] vmm:DomP The VMM domain profile is a policy for grouping VM controllers with similar networking policy requirements. For example, the VM controllers can share VLAN or VXLAN space and application endpoint groups. The APIC communicates with the controller to publish network configurations such as port groups that are then applied to the virtual workloads.
 
 
 
 
 
 
 
 
 ├
[V] vmm:EncapAllctr 
[V] top:Root  This class represents the root element in the object hierarchy. All managed objects in the system are descendants of the Root element.
 ├
[V] pol:Uni Represents policy definition/resolution universe.
 
 ├
[V] vmm:ProvP The VMM provider profile stores the policies of VMM systems from a particular vendor (VMware or Microsoft). This container is automatically created by the system.
 
 
 ├
[V] vmm:DomP The VMM domain profile is a policy for grouping VM controllers with similar networking policy requirements. For example, the VM controllers can share VLAN or VXLAN space and application endpoint groups. The APIC communicates with the controller to publish network configurations such as port groups that are then applied to the virtual workloads.
 
 
 
 ├
[V] vmm:EncapAllctr 


Contained Hierarchy
[V] vmm:EncapAllctr 
 ├
[V] vmm:AllocEncap  Allocated Encap value
 ├
[V] vmm:RtEncapAllctr  Relation to the allocator for encap


Inheritance
[V] naming:NamedObject An abstract base class for an object that contains a name.
 ├
[V] naming:NamedIdentifiedObject An abstract base class for an object that contains a name and ID.
 
 ├
[V] comp:Entity An abstract based class representing a compute entity.
 
 
 ├
[V] vmm:AEncapAllctr  Encap Allocator under vmm Domain
 
 
 
 ├
[V] vmm:EncapAllctr 


Events
                


Faults
                


Fsms
                


Properties Summary
Defined in: vmm:EncapAllctr
reference:BinRef allocCtxtKey  (vmm:EncapAllctr:allocCtxtKey)
           Overrides:vmm:AEncapAllctr:allocCtxtKey
           NO COMMENTS
Defined in: vmm:AEncapAllctr
comp:DeployIssues
          scalar:Bitmask64
deployIssues  (vmm:AEncapAllctr:deployIssues)
           The issues that occurred while deploying an object. For example, this is set when there is a connectivity issues from the APIC to the external VM management system.
string:Basic encapCtx  (vmm:AEncapAllctr:encapCtx)
           NO COMMENTS
string:Basic nsName  (vmm:AEncapAllctr:nsName)
           NO COMMENTS
scalar:Uint32 reqSize  (vmm:AEncapAllctr:reqSize)
           NO COMMENTS
string:Basic subjName  (vmm:AEncapAllctr:subjName)
           NO COMMENTS
Defined in: comp:Entity
naming:Descr
          string:Basic
descr  (comp:Entity:descr)
           Additional descriptive information about the object.
naming:Id
          scalar:Uint64
id  (comp:Entity:id)
           Overrides:naming:NamedIdentifiedObject:id
           ID
comp:Issues
          scalar:Bitmask64
issues  (comp:Entity:issues)
           General Issues It captures various issues happened to the Entity.
naming:Name
          string:Basic
name  (comp:Entity:name)
           Overrides:naming:NamedObject:name
           Name
Defined in: naming:NamedObject
naming:NameAlias
          string:Basic
nameAlias  (naming:NamedObject:nameAlias)
           NO COMMENTS
Defined in: mo:Resolvable
mo:Owner
          scalar:Enum8
lcOwn  (mo:Resolvable:lcOwn)
           A value that indicates how this object was created. For internal use only.
Defined in: mo:TopProps
mo:ModificationChildAction
          scalar:Bitmask32
childAction  (mo:TopProps:childAction)
           Delete or ignore. For internal use only.
reference:BinRef dn  (mo:TopProps:dn)
           A tag or metadata is a non-hierarchical keyword or term assigned to the fabric module.
reference:BinRN rn  (mo:TopProps:rn)
           Identifies an object from its siblings within the context of its parent object. The distinguished name contains a sequence of relative names.
mo:ModificationStatus
          scalar:Bitmask32
status  (mo:TopProps:status)
           The upgrade status. This property is for internal use only.
Defined in: mo:Modifiable
mo:TStamp
          scalar:Date
modTs  (mo:Modifiable:modTs)
           The time when this object was last modified.
Properties Detail

allocCtxtKey

Type: reference:BinRef

Overrides:vmm:AEncapAllctr:allocCtxtKey
Units: null Encrypted: false Naming Property -- [NAMING RULES] Access: naming Category: TopLevelRegular
    Comments:
NO COMMENTS



childAction

Type: mo:ModificationChildAction
Primitive Type: scalar:Bitmask32

Units: null
Encrypted: false
Access: implicit
Category: TopLevelChildAction
    Comments:
Delete or ignore. For internal use only.
Constants
deleteAll 16384u deleteAll NO COMMENTS
ignore 4096u ignore NO COMMENTS
deleteNonPresent 8192u deleteNonPresent NO COMMENTS
DEFAULT 0 --- This type is used to





deployIssues

Type: comp:DeployIssues
Primitive Type: scalar:Bitmask64

Units: null
Encrypted: false
Access: implicit
Category: TopLevelRegular
    Comments:
The issues that occurred while deploying an object. For example, this is set when there is a connectivity issues from the APIC to the external VM management system.
Constants
none 0x0ull N/A NO COMMENTS
invalid-vlan-encap 0x1000000000ull VLAN encap mode is not allowed for AVE Non-Local switching domain NO COMMENTS
missing-internal-vlan-pool 0x100000000ull Missing Internal VLAN pools for EPGs in AVE Domain NO COMMENTS
trunk-portgroup-unsupported 0x10000000ull Trunk portgroup not supported NO COMMENTS
epg-pol-enforce-unsupported 0x1000000ull Intra EPG Isolation is not supported in AVS-VLAN mode and AVE-VLAN mode VMM domains NO COMMENTS
epp-mcast-addr-match-fabric 0x100000ull EPG mcast address is the same as fabric mcast address. Domain fabric multicast address overlaps multicast address pool. NO COMMENTS
invalid-mcast-addr 0x10000ull No valid mcast address allocated for the epg NO COMMENTS
dvs-config-failed 0x1000ull Failed to configure DVS. NO COMMENTS
no-ctrlr-dn 0x100ull Controller DN missing. NO COMMENTS
proc-vmm-error 0x10ull Cluster type object missing from controller. NO COMMENTS
invalid-encap 0x1ull No valid encapsulation identifier allocated for the epg NO COMMENTS
invalid-lag-policy-association 0x2000000000ull Invalid Enhanced LAG Policy Associated with this EPG NO COMMENTS
internal-vlan-pool-full 0x200000000ull Insufficient VLANs. Internal VLAN pool full for EPGs in AVE Domain NO COMMENTS
resimedcy-unsupported 0x20000000ull resolution immediacy not supported for this domain NO COMMENTS
invalid-usegepg-encap 0x2000000ull primary encap property and encap property both need to be set NO COMMENTS
duplicate-static-encap 0x200000ull Duplicate EPG encapsulation value NO COMMENTS
attr-dom-not-supported 0x20000ull attribute based EPG is not supported for the domain type NO COMMENTS
policy-not-found 0x2000ull Failed to find Policy Container for Controller. NO COMMENTS
dvs-version-error 0x200ull Could not get DVS version. NO COMMENTS
dvs-prep-error 0x20ull DVS preparation error for VXLAN. NO COMMENTS
dvs-error 0x2ull Failed to get DVS config. NO COMMENTS
invalid-intra-epg-isolation 0x4000000000ull Enforcing intra EPG isolation is invalid without primary and secondary vlans set NO COMMENTS
invalid-encap-mode 0x400000000ull Encap Mode cannot be VXLAN when Switching Mode is native for this VMM Domain NO COMMENTS
invalid-netflow-preference 0x40000000ull Netflow cannot be Enabled for EPG associated to VMM domain in AVS Mode NO COMMENTS
epg-useg-unsupported 0x4000000ull Microsegmentation is not supported for the controller NO COMMENTS
invalid-switching-mode 0x400000ull VMM Domain needs to be of type Cisco AVE for Switching Mode AVE NO COMMENTS
invalid-vip 0x40000ull VIP has not been allocated NO COMMENTS
ctrlr-unsupported 0x4000ull Unsupported Controller. NO COMMENTS
pg-api-error 0x400ull Portgroup property get API failed. NO COMMENTS
unsupported-ctrlr 0x40ull Invalid Controller scope. NO COMMENTS
vdn-error 0x4ull Network scope creation error. NO COMMENTS
epg-pol-enforce-redhat-unsupported 0x800000000ull Intra EPG Isolation is not supported for Redhat domains NO COMMENTS
ipv6-dstaddr-unsupported 0x80000000ull Netflow Exporter DstAddr supports IPv6 from DVS version 6.0 and higher. Please use an IPv4 address for the Netflow Exporter DstAddr NO COMMENTS
invalid-trunk-portgroup-range 0x8000000ull trunk portgroup VLAN ranges are out of domain VLAN pool NO COMMENTS
epg-pol-enforce-missing-pri_encap 0x800000ull Missing primary encap in VMM Domain relation for policy enforced EPG NO COMMENTS
invalid-static-encap 0x80000ull EPG encapsulation value is not part of any static encapsulation block for the VMM domain NO COMMENTS
ctrlr-not-deployable 0x8000ull Controller not deployable. NO COMMENTS
lacp-apply-failed 0x800ull LACP update for Portgroup failed. NO COMMENTS
no-ctrlr-map 0x80ull Controller missing from internal map. NO COMMENTS
prep-vxlan-error 0x8ull VXLAN cluster preparation error. NO COMMENTS
DEFAULT none(0x0ull) N/A NO COMMENTS





descr

Type: naming:Descr
Primitive Type: string:Basic

Like: naming:Described:descr
Units: null
Encrypted: false
Access: admin
Category: TopLevelRegular
    Comments:
Additional descriptive information about the object.



dn

Type: reference:BinRef

Units: null
Encrypted: false
Access: implicit
Category: TopLevelDn
    Comments:
A tag or metadata is a non-hierarchical keyword or term assigned to the fabric module.



encapCtx

Type: string:Basic

Units: null
Encrypted: false
Access: implicit
Category: TopLevelRegular
    Comments:
NO COMMENTS



id

Type: naming:Id
Primitive Type: scalar:Uint64

Overrides:naming:NamedIdentifiedObject:id
Units: null Encrypted: false Access: implicit Category: TopLevelRegular
    Comments:
ID



issues

Type: comp:Issues
Primitive Type: scalar:Bitmask64

Units: null
Encrypted: false
Access: implicit
Category: TopLevelRegular
    Comments:
General Issues It captures various issues happened to the Entity.
Constants
none 0x0ull None NO COMMENTS
tagging-cat-fault 0x10000ull Failed to retrieve all Tag Category information NO COMMENTS
ds-update-fault 0x1000ull Failed to update DS(Data Store) property NO COMMENTS
hv-miss-vmknic-fault 0x100ull ESX Host does not have any vmknic NO COMMENTS
vnic-miss-epg-fault 0x10ull VNIC is attached to an invalid DVS Port Group or unable to communicate with vCenter NO COMMENTS
lnode-property-fault 0x1ull Failed to get DVS property NO COMMENTS
prep-iso-file-fault 0x20000ull Failed to prepare or push iso file for service vm deployment. Please check if correct datastore is selected in policy. NO COMMENTS
rp-update-fault 0x2000ull Failed to update RP(Resource Pool) property NO COMMENTS
mgmtnic-miss-dvs-fault 0x200ull VMK Nic is configured with invalid DVS NO COMMENTS
hpnic-miss-epg-fault 0x20ull HpNIC is attached to an invalid uplink DVS Port Group NO COMMENTS
hv-update-fault 0x2ull Failed to update Hv(ESX Host) property NO COMMENTS
vmfolder-update-fault 0x40000ull Failed to update VM(Virtual Machine) Folder property NO COMMENTS
opflex-channels-down-ave 0x4000ull Both the opflex channels are down for AVE. Please check the connections on the host. NO COMMENTS
hv-miss-pnic-fault 0x400ull ESX Host does not have any pnic NO COMMENTS
hv-miss-dvs-fault 0x40ull ESX Host is configured with invalid DVS NO COMMENTS
vm-update-fault 0x4ull Failed to update VM(Virtual Machine) property NO COMMENTS
tagging-tag-fault 0x8000ull Failed to retrieve all Tag information NO COMMENTS
vm-deploy-task-fault 0x800ull deployVm task failed on vcenter NO COMMENTS
hv-disconnect-fault 0x80ull ESX Host is disconnected or not responding NO COMMENTS
vm-miss-hv-fault 0x8ull VM is attached to an invalid Hv(ESX Host) NO COMMENTS
DEFAULT none(0x0ull) None NO COMMENTS





lcOwn

Type: mo:Owner
Primitive Type: scalar:Enum8

Units: null
Encrypted: false
Access: implicit
Category: TopLevelRegular
    Comments:
A value that indicates how this object was created. For internal use only.
Constants
local 0 Local NO COMMENTS
policy 1 Policy NO COMMENTS
replica 2 Replica NO COMMENTS
resolveOnBehalf 3 ResolvedOnBehalf NO COMMENTS
implicit 4 Implicit NO COMMENTS
DEFAULT local(0) Local NO COMMENTS





modTs

Type: mo:TStamp
Primitive Type: scalar:Date

Units: null
Encrypted: false
Access: implicit
Category: TopLevelRegular
    Comments:
The time when this object was last modified.
Constants
never 0ull never NO COMMENTS
DEFAULT never(0ull) never NO COMMENTS





name

Type: naming:Name
Primitive Type: string:Basic

Overrides:naming:NamedObject:name
Units: null Encrypted: false Access: implicit Category: TopLevelRegular
    Comments:
Name



nameAlias

Type: naming:NameAlias
Primitive Type: string:Basic

Units: null
Encrypted: false
Access: admin
Category: TopLevelRegular
    Comments:
NO COMMENTS



nsName

Type: string:Basic

Units: null
Encrypted: false
Access: implicit
Category: TopLevelRegular
    Comments:
NO COMMENTS



reqSize

Type: scalar:Uint32

Units: null
Encrypted: false
Access: implicit
Category: TopLevelRegular
    Comments:
NO COMMENTS



rn

Type: reference:BinRN

Units: null
Encrypted: false
Access: implicit
Category: TopLevelRn
    Comments:
Identifies an object from its siblings within the context of its parent object. The distinguished name contains a sequence of relative names.



status

Type: mo:ModificationStatus
Primitive Type: scalar:Bitmask32

Units: null
Encrypted: false
Access: implicit
Category: TopLevelStatus
    Comments:
The upgrade status. This property is for internal use only.
Constants
created 2u created In a setter method: specifies that an object should be created. An error is returned if the object already exists.
In the return value of a setter method: indicates that an object has been created.
modified 4u modified In a setter method: specifies that an object should be modified
In the return value of a setter method: indicates that an object has been modified.
deleted 8u deleted In a setter method: specifies that an object should be deleted.
In the return value of a setter method: indicates that an object has been deleted.
DEFAULT 0 --- This type controls the life cycle of objects passed in the XML API.

When used in a setter method (such as configConfMo), the ModificationStatus specifies whether an object should be created, modified, deleted or removed.
In the return value of a setter method, the ModificationStatus indicates the actual operation that was performed. For example, the ModificationStatus is set to "created" if the object was created. The ModificationStatus is not set if the object was neither created, modified, deleted or removed.

When invoking a setter method, the ModificationStatus is optional:
If a setter method such as configConfMo is invoked and the ModificationStatus is not set, the system automatically determines if the object should be created or modified.






subjName

Type: string:Basic

Units: null
Encrypted: false
Access: implicit
Category: TopLevelRegular
    Comments:
NO COMMENTS