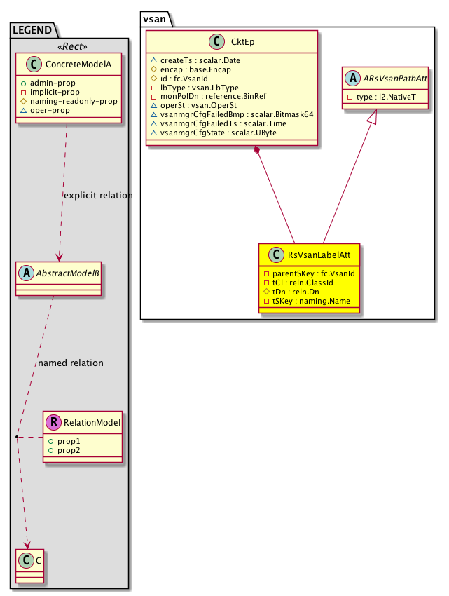
Class vsan:RsVsanLabelAtt (CONCRETE)

Class ID:11893
Class Label: Vsan Label Attachment Interface
Encrypted: false - Exportable: false - Persistent: true - Configurable: false - Subject to Quota: Disabled - Abstraction Layer: Non-Regular MO, like stat/health...
Relationship Type: explicit
Relationship Cardinality: n-to-m
Relationship From: vsan:CktEp
Relationship From Rel: vsan:RsVsanLabelAtt
Relationship To: nw:LabelEp
Relationship To Rel: nw:RtVsanLabelAtt
Enforceable: false
Resolvable: true
Write Access: [NON CONFIGURABLE]
Read Access: [access-connectivity-l2, admin]
Creatable/Deletable: yes (see Container Mos for details)
Semantic Scope: EPG
Semantic Scope Evaluation Rule: Parent
Monitoring Policy Source: Parent
Monitoring Flags : [ IsObservable: false, HasStats: false, HasFaults: false, HasHealth: false, HasEventRules: false ]

Associations to nw:LabelEp with rel-mo to vfcif "

Naming Rules
RN FORMAT: rsvsanLabelAtt-{[tDn]}

    [1] PREFIX=rsvsanLabelAtt- PROPERTY = tDn




DN FORMAT: 

[0] topology/pod-{id}/node-{id}/sys/ctxsubstitute-{[encap]}/bd-{[fabEncap]}/vsan-{[encap]}/rsvsanLabelAtt-{[tDn]}

[1] sys/ctxsubstitute-{[encap]}/bd-{[fabEncap]}/vsan-{[encap]}/rsvsanLabelAtt-{[tDn]}

[2] topology/pod-{id}/node-{id}/sys/inst-{name}/bd-{[fabEncap]}/vsan-{[encap]}/rsvsanLabelAtt-{[tDn]}

[3] sys/inst-{name}/bd-{[fabEncap]}/vsan-{[encap]}/rsvsanLabelAtt-{[tDn]}

[4] topology/pod-{id}/node-{id}/sys/ctx-{[encap]}/bd-{[fabEncap]}/vsan-{[encap]}/rsvsanLabelAtt-{[tDn]}

[5] sys/ctx-{[encap]}/bd-{[fabEncap]}/vsan-{[encap]}/rsvsanLabelAtt-{[tDn]}

                


Diagram

Super Mo: vsan:ARsVsanPathAtt,
Container Mos: vsan:CktEp (deletable:yes),


Containers Hierarchies
[V] top:Root  This class represents the root element in the object hierarchy. All managed objects in the system are descendants of the Root element.
 ├
[V] fabric:Topology The root for IFC topology.
 
 ├
[V] fabric:Pod A pod.
 
 
 ├
[V] fabric:Node The root node for the APIC.
 
 
 
 ├
[V] top:System The APIC uses a policy model to combine data into a health score. Health scores can be aggregated for a variety of areas such as for the infrastructure, applications, or services. The category health score is calculated using a Lp -Norm formula. The health score penalty equals 100 minus the health score. The health score penalty represents the overall health score penalties of a set of MOs that belong to a given category and are children or direc...
 
 
 
 
 ├
[V] l3:CtxSubstitute  Tenant context object substitute. Its needed for internal PE purposes but it doesnt instantiate any VRF in the node.
 
 
 
 
 
 ├
[V] l2:BD The Layer 2 Bridge-domain identifies the boundary of a tenant?s bridged/layer 2 traffic. This is similar to a VLAN in a traditional layer 2 switched network.
 
 
 
 
 
 
 ├
[V] vsan:CktEp  Vsan represents a generic CktEp
 
 
 
 
 
 
 
 ├
[V] vsan:RsVsanLabelAtt  Associations to nw:LabelEp with rel-mo to vfcif "
[V] top:Root  This class represents the root element in the object hierarchy. All managed objects in the system are descendants of the Root element.
 ├
[V] top:System The APIC uses a policy model to combine data into a health score. Health scores can be aggregated for a variety of areas such as for the infrastructure, applications, or services. The category health score is calculated using a Lp -Norm formula. The health score penalty equals 100 minus the health score. The health score penalty represents the overall health score penalties of a set of MOs that belong to a given category and are children or direc...
 
 ├
[V] l3:CtxSubstitute  Tenant context object substitute. Its needed for internal PE purposes but it doesnt instantiate any VRF in the node.
 
 
 ├
[V] l2:BD The Layer 2 Bridge-domain identifies the boundary of a tenant?s bridged/layer 2 traffic. This is similar to a VLAN in a traditional layer 2 switched network.
 
 
 
 ├
[V] vsan:CktEp  Vsan represents a generic CktEp
 
 
 
 
 ├
[V] vsan:RsVsanLabelAtt  Associations to nw:LabelEp with rel-mo to vfcif "
[V] top:Root  This class represents the root element in the object hierarchy. All managed objects in the system are descendants of the Root element.
 ├
[V] fabric:Topology The root for IFC topology.
 
 ├
[V] fabric:Pod A pod.
 
 
 ├
[V] fabric:Node The root node for the APIC.
 
 
 
 ├
[V] top:System The APIC uses a policy model to combine data into a health score. Health scores can be aggregated for a variety of areas such as for the infrastructure, applications, or services. The category health score is calculated using a Lp -Norm formula. The health score penalty equals 100 minus the health score. The health score penalty represents the overall health score penalties of a set of MOs that belong to a given category and are children or direc...
 
 
 
 
 ├
[V] l3:Inst The infra VRF is created for the iNXOS fabric infrastructure. All communications between fabric elements, such as spine, leaf and vleaf, take place in this VRF.
 
 
 
 
 
 ├
[V] l2:BD The Layer 2 Bridge-domain identifies the boundary of a tenant?s bridged/layer 2 traffic. This is similar to a VLAN in a traditional layer 2 switched network.
 
 
 
 
 
 
 ├
[V] vsan:CktEp  Vsan represents a generic CktEp
 
 
 
 
 
 
 
 ├
[V] vsan:RsVsanLabelAtt  Associations to nw:LabelEp with rel-mo to vfcif "
[V] top:Root  This class represents the root element in the object hierarchy. All managed objects in the system are descendants of the Root element.
 ├
[V] top:System The APIC uses a policy model to combine data into a health score. Health scores can be aggregated for a variety of areas such as for the infrastructure, applications, or services. The category health score is calculated using a Lp -Norm formula. The health score penalty equals 100 minus the health score. The health score penalty represents the overall health score penalties of a set of MOs that belong to a given category and are children or direc...
 
 ├
[V] l3:Inst The infra VRF is created for the iNXOS fabric infrastructure. All communications between fabric elements, such as spine, leaf and vleaf, take place in this VRF.
 
 
 ├
[V] l2:BD The Layer 2 Bridge-domain identifies the boundary of a tenant?s bridged/layer 2 traffic. This is similar to a VLAN in a traditional layer 2 switched network.
 
 
 
 ├
[V] vsan:CktEp  Vsan represents a generic CktEp
 
 
 
 
 ├
[V] vsan:RsVsanLabelAtt  Associations to nw:LabelEp with rel-mo to vfcif "
[V] top:Root  This class represents the root element in the object hierarchy. All managed objects in the system are descendants of the Root element.
 ├
[V] fabric:Topology The root for IFC topology.
 
 ├
[V] fabric:Pod A pod.
 
 
 ├
[V] fabric:Node The root node for the APIC.
 
 
 
 ├
[V] top:System The APIC uses a policy model to combine data into a health score. Health scores can be aggregated for a variety of areas such as for the infrastructure, applications, or services. The category health score is calculated using a Lp -Norm formula. The health score penalty equals 100 minus the health score. The health score penalty represents the overall health score penalties of a set of MOs that belong to a given category and are children or direc...
 
 
 
 
 ├
[V] l3:Ctx The tenant context information is equivalent to a virtual routing and forwarding (VRF) instance created for the tenant's L3 network. Similar to a VRF in traditional Cisco routers, the tenant context isolates the IP addresses of the tenant, allowing different tenants to have overlapping IP addresses.
 
 
 
 
 
 ├
[V] l2:BD The Layer 2 Bridge-domain identifies the boundary of a tenant?s bridged/layer 2 traffic. This is similar to a VLAN in a traditional layer 2 switched network.
 
 
 
 
 
 
 ├
[V] vsan:CktEp  Vsan represents a generic CktEp
 
 
 
 
 
 
 
 ├
[V] vsan:RsVsanLabelAtt  Associations to nw:LabelEp with rel-mo to vfcif "
[V] top:Root  This class represents the root element in the object hierarchy. All managed objects in the system are descendants of the Root element.
 ├
[V] top:System The APIC uses a policy model to combine data into a health score. Health scores can be aggregated for a variety of areas such as for the infrastructure, applications, or services. The category health score is calculated using a Lp -Norm formula. The health score penalty equals 100 minus the health score. The health score penalty represents the overall health score penalties of a set of MOs that belong to a given category and are children or direc...
 
 ├
[V] l3:Ctx The tenant context information is equivalent to a virtual routing and forwarding (VRF) instance created for the tenant's L3 network. Similar to a VRF in traditional Cisco routers, the tenant context isolates the IP addresses of the tenant, allowing different tenants to have overlapping IP addresses.
 
 
 ├
[V] l2:BD The Layer 2 Bridge-domain identifies the boundary of a tenant?s bridged/layer 2 traffic. This is similar to a VLAN in a traditional layer 2 switched network.
 
 
 
 ├
[V] vsan:CktEp  Vsan represents a generic CktEp
 
 
 
 
 ├
[V] vsan:RsVsanLabelAtt  Associations to nw:LabelEp with rel-mo to vfcif "


Contained Hierarchy
[V] vsan:RsVsanLabelAtt  Associations to nw:LabelEp with rel-mo to vfcif "


Inheritance
[V] reln:Inst This is generated and used only by internal processes.
 ├
[V] reln:To This is generated and used only by internal processes.
 
 ├
[V] fv:To An internal base class used for managing object relations.
 
 
 ├
[V] vsan:ARsVsanPathAtt  Abstraction of associations to path/label with rel-mo to vfcif
 
 
 
 ├
[V] vsan:RsVsanLabelAtt  Associations to nw:LabelEp with rel-mo to vfcif "


Events
                


Faults
                


Fsms
                


Properties Summary
Defined in: vsan:RsVsanLabelAtt
fc:VsanId
          scalar:Uint32
parentSKey  (vsan:RsVsanLabelAtt:parentSKey)
           The secondary key of a relation source or target. This is used internally.
reln:ClassId
          scalar:Enum16
tCl  (vsan:RsVsanLabelAtt:tCl)
           Overrides:reln:Inst:tCl
           The class ID of the target object. This property is managed internally and should not be modified by the user.
reln:Dn
          reference:BinRef
tDn  (vsan:RsVsanLabelAtt:tDn)
           Overrides:reln:Inst:tDn
           The distinguished name of the target.
naming:Name
          string:Basic
tSKey  (vsan:RsVsanLabelAtt:tSKey)
           An internal property that is used to maintain relationship between objects.
Defined in: vsan:ARsVsanPathAtt
l2:NativeT
          scalar:Enum8
type  (vsan:ARsVsanPathAtt:type)
           The specific type of the object or component.
Defined in: reln:To
scalar:Bool forceResolve  (reln:To:forceResolve)
           Whether the relation should force pull the target.
reln:ResolverType
          scalar:Enum8
rType  (reln:To:rType)
           Represents the type of resolver.
reln:State
          scalar:Enum8
state  (reln:To:state)
           Represents the state of the relationship.
reln:StateQual
          scalar:Enum8
stateQual  (reln:To:stateQual)
           Represents the state qualifier of the relationship.
reln:TargetType
          scalar:Enum8
tType  (reln:To:tType)
           The type of target.
Defined in: mo:Resolvable
mo:Owner
          scalar:Enum8
lcOwn  (mo:Resolvable:lcOwn)
           A value that indicates how this object was created. For internal use only.
Defined in: mo:TopProps
mo:ModificationChildAction
          scalar:Bitmask32
childAction  (mo:TopProps:childAction)
           Delete or ignore. For internal use only.
reference:BinRef dn  (mo:TopProps:dn)
           A tag or metadata is a non-hierarchical keyword or term assigned to the fabric module.
reference:BinRN rn  (mo:TopProps:rn)
           Identifies an object from its siblings within the context of its parent object. The distinguished name contains a sequence of relative names.
mo:ModificationStatus
          scalar:Bitmask32
status  (mo:TopProps:status)
           The upgrade status. This property is for internal use only.
Defined in: mo:Modifiable
mo:TStamp
          scalar:Date
modTs  (mo:Modifiable:modTs)
           The time when this object was last modified.
Properties Detail

childAction

Type: mo:ModificationChildAction
Primitive Type: scalar:Bitmask32

Units: null
Encrypted: false
Access: implicit
Category: TopLevelChildAction
    Comments:
Delete or ignore. For internal use only.
Constants
deleteAll 16384u deleteAll NO COMMENTS
ignore 4096u ignore NO COMMENTS
deleteNonPresent 8192u deleteNonPresent NO COMMENTS
DEFAULT 0 --- This type is used to





dn

Type: reference:BinRef

Units: null
Encrypted: false
Access: implicit
Category: TopLevelDn
    Comments:
A tag or metadata is a non-hierarchical keyword or term assigned to the fabric module.



forceResolve

Type: scalar:Bool

Units: null
Encrypted: false
Access: implicit
Category: TopLevelRegular
    Comments:
Whether the relation should force pull the target.
Constants
no false --- NO COMMENTS
yes true --- NO COMMENTS
DEFAULT yes(true) --- NO COMMENTS





lcOwn

Type: mo:Owner
Primitive Type: scalar:Enum8

Units: null
Encrypted: false
Access: implicit
Category: TopLevelRegular
    Comments:
A value that indicates how this object was created. For internal use only.
Constants
local 0 Local NO COMMENTS
policy 1 Policy NO COMMENTS
replica 2 Replica NO COMMENTS
resolveOnBehalf 3 ResolvedOnBehalf NO COMMENTS
implicit 4 Implicit NO COMMENTS
DEFAULT local(0) Local NO COMMENTS





modTs

Type: mo:TStamp
Primitive Type: scalar:Date

Units: null
Encrypted: false
Access: implicit
Category: TopLevelRegular
    Comments:
The time when this object was last modified.
Constants
never 0ull never NO COMMENTS
DEFAULT never(0ull) never NO COMMENTS





parentSKey

Type: fc:VsanId
Primitive Type: scalar:Uint32

Units: null
Encrypted: false
Access: implicit
Category: TopLevelRegular
    Comments:
The secondary key of a relation source or target. This is used internally.



rType

Type: reln:ResolverType
Primitive Type: scalar:Enum8

Units: null
Encrypted: false
Access: implicit
Category: TopLevelRegular
    Comments:
Represents the type of resolver.
Constants
mo 1 mo NO COMMENTS
service 2 service NO COMMENTS
local 3 local NO COMMENTS
DEFAULT mo(1) mo NO COMMENTS





rn

Type: reference:BinRN

Units: null
Encrypted: false
Access: implicit
Category: TopLevelRn
    Comments:
Identifies an object from its siblings within the context of its parent object. The distinguished name contains a sequence of relative names.



state

Type: reln:State
Primitive Type: scalar:Enum8

Units: null
Encrypted: false
Access: implicit
Category: TopLevelRegular
    Comments:
Represents the state of the relationship.
Constants
unformed 0 unformed the relationship is not formed
formed 1 formed the relationship is formed with the target object
missing-target 2 missing-target target does not exist
invalid-target 4 invalid-target invalid target DN
cardinality-violation 5 cardinality-violation cardinality violation - When relations are created such that they violate the cardinality, state of the relation would be set to this.
DEFAULT unformed(0) unformed the relationship is not formed





stateQual

Type: reln:StateQual
Primitive Type: scalar:Enum8

Units: null
Encrypted: false
Access: implicit
Category: TopLevelRegular
    Comments:
Represents the state qualifier of the relationship.
Constants
none 0 none no issue
mismatch-target 1 mismatch-target target not found, using default
default-target 2 default-target target not specified, using default
DEFAULT none(0) none no issue





status

Type: mo:ModificationStatus
Primitive Type: scalar:Bitmask32

Units: null
Encrypted: false
Access: implicit
Category: TopLevelStatus
    Comments:
The upgrade status. This property is for internal use only.
Constants
created 2u created In a setter method: specifies that an object should be created. An error is returned if the object already exists.
In the return value of a setter method: indicates that an object has been created.
modified 4u modified In a setter method: specifies that an object should be modified
In the return value of a setter method: indicates that an object has been modified.
deleted 8u deleted In a setter method: specifies that an object should be deleted.
In the return value of a setter method: indicates that an object has been deleted.
DEFAULT 0 --- This type controls the life cycle of objects passed in the XML API.

When used in a setter method (such as configConfMo), the ModificationStatus specifies whether an object should be created, modified, deleted or removed.
In the return value of a setter method, the ModificationStatus indicates the actual operation that was performed. For example, the ModificationStatus is set to "created" if the object was created. The ModificationStatus is not set if the object was neither created, modified, deleted or removed.

When invoking a setter method, the ModificationStatus is optional:
If a setter method such as configConfMo is invoked and the ModificationStatus is not set, the system automatically determines if the object should be created or modified.






tCl

Type: reln:ClassId
Primitive Type: scalar:Enum16

Overrides:reln:Inst:tCl
Units: null Encrypted: false Access: implicit Category: TopLevelRegular
    Comments:
The class ID of the target object. This property is managed internally and should not be modified by the user.
Constants
unspecified 0 unspecified NO COMMENTS
nwLabelEp 11879 --- NO COMMENTS
DEFAULT nwLabelEp(11879) --- NO COMMENTS





tDn

Type: reln:Dn
Primitive Type: reference:BinRef

Overrides:reln:Inst:tDn
Units: null Encrypted: false Naming Property -- [NAMING RULES] Access: naming Category: TopLevelRegular
    Comments:
The distinguished name of the target.



tSKey

Type: naming:Name
Primitive Type: string:Basic

Units: null
Encrypted: false
Access: implicit
Category: TopLevelRegular
    Comments:
An internal property that is used to maintain relationship between objects.



tType

Type: reln:TargetType
Primitive Type: scalar:Enum8

Units: null
Encrypted: false
Access: implicit
Category: TopLevelRegular
    Comments:
The type of target.
Constants
name 0 name NO COMMENTS
mo 1 mo NO COMMENTS
all 2 all NO COMMENTS
DEFAULT mo(1) mo NO COMMENTS





type

Type: l2:NativeT
Primitive Type: scalar:Enum8

Units: null
Encrypted: false
Access: implicit
Category: TopLevelRegular
    Comments:
The specific type of the object or component.
Constants
regular 0 regular NO COMMENTS
native 1 native NO COMMENTS
untagged 2 untagged NO COMMENTS
DEFAULT regular(0) regular NO COMMENTS