Class vz:RFltE (CONCRETE)

Class ID:1372
Class Label: Filter Entry
Encrypted: false - Exportable: false - Persistent: true - Configurable: false - Subject to Quota: Disabled - Abstraction Layer: Logical Model
Write Access: [NON CONFIGURABLE]
Read Access: [admin]
Creatable/Deletable: yes (see Container Mos for details)
Semantic Scope: EPG
Semantic Scope Evaluation Rule: Parent
Monitoring Policy Source: Parent
Monitoring Flags : [ IsObservable: false, HasStats: false, HasFaults: false, HasHealth: false, HasEventRules: false ]

A remote filter entry. A filter entry is a combination of network traffic classification properties. Note that this relation is an internal object.

Naming Rules
RN FORMAT: fe-{name}

    [1] PREFIX=fe- PROPERTY = name




DN FORMAT: 

[1] uni/tn-{name}/efp-{id}/fe-{name}

[3] uni/tn-{name}/fp-{id}/fe-{name}

                


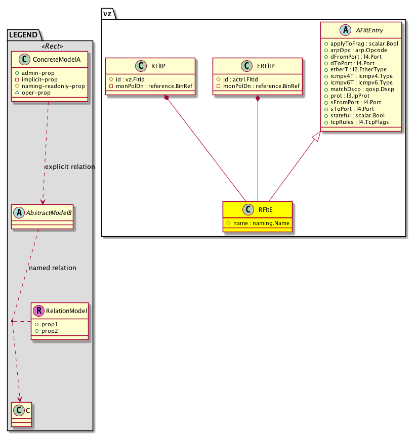
Diagram

Super Mo: vz:AFiltEntry,
Container Mos: vz:ERFltP (deletable:yes), vz:RFltP (deletable:yes),


Containers Hierarchies
[V] top:Root  This class represents the root element in the object hierarchy. All managed objects in the system are descendants of the Root element.
 ├
[V] fabric:Topology The root for IFC topology.
 
 ├
[V] fabric:Pod A pod.
 
 
 ├
[V] fabric:Node The root node for the APIC.
 
 
 
 ├
[V] ctx:Local The local Context.
 
 
 
 
 ├
[V] ctx:Application The context application.
 
 
 
 
 
 ├
[V] pol:Uni Represents policy definition/resolution universe.
 
 
 
 
 
 
 ├
[V] fv:Tenant A policy owner in the virtual fabric. A tenant can be either a private or a shared entity. For example, you can create a tenant with contexts and bridge domains shared by other tenants. A shared type of tenant is typically named common, default, or infra.
 
 
 
 
 
 
 
 ├
[V] vz:ERFltP 
 
 
 
 
 
 
 
 
 ├
[V] vz:RFltE A remote filter entry. A filter entry is a combination of network traffic classification properties. Note that this relation is an internal object.
[V] top:Root  This class represents the root element in the object hierarchy. All managed objects in the system are descendants of the Root element.
 ├
[V] pol:Uni Represents policy definition/resolution universe.
 
 ├
[V] fv:Tenant A policy owner in the virtual fabric. A tenant can be either a private or a shared entity. For example, you can create a tenant with contexts and bridge domains shared by other tenants. A shared type of tenant is typically named common, default, or infra.
 
 
 ├
[V] vz:ERFltP 
 
 
 
 ├
[V] vz:RFltE A remote filter entry. A filter entry is a combination of network traffic classification properties. Note that this relation is an internal object.
[V] top:Root  This class represents the root element in the object hierarchy. All managed objects in the system are descendants of the Root element.
 ├
[V] fabric:Topology The root for IFC topology.
 
 ├
[V] fabric:Pod A pod.
 
 
 ├
[V] fabric:Node The root node for the APIC.
 
 
 
 ├
[V] ctx:Local The local Context.
 
 
 
 
 ├
[V] ctx:Application The context application.
 
 
 
 
 
 ├
[V] pol:Uni Represents policy definition/resolution universe.
 
 
 
 
 
 
 ├
[V] fv:Tenant A policy owner in the virtual fabric. A tenant can be either a private or a shared entity. For example, you can create a tenant with contexts and bridge domains shared by other tenants. A shared type of tenant is typically named common, default, or infra.
 
 
 
 
 
 
 
 ├
[V] vz:RFltP A remote filter profile.
 
 
 
 
 
 
 
 
 ├
[V] vz:RFltE A remote filter entry. A filter entry is a combination of network traffic classification properties. Note that this relation is an internal object.
[V] top:Root  This class represents the root element in the object hierarchy. All managed objects in the system are descendants of the Root element.
 ├
[V] pol:Uni Represents policy definition/resolution universe.
 
 ├
[V] fv:Tenant A policy owner in the virtual fabric. A tenant can be either a private or a shared entity. For example, you can create a tenant with contexts and bridge domains shared by other tenants. A shared type of tenant is typically named common, default, or infra.
 
 
 ├
[V] vz:RFltP A remote filter profile.
 
 
 
 ├
[V] vz:RFltE A remote filter entry. A filter entry is a combination of network traffic classification properties. Note that this relation is an internal object.


Contained Hierarchy
[V] vz:RFltE A remote filter entry. A filter entry is a combination of network traffic classification properties. Note that this relation is an internal object.
 ├
[V] fault:Delegate Exposes internal faults to the user. A fault delegate object can be defined on IFC (for example, for an endpoint group) and when the fault is raised (for example, under an endpoint policy on a switch), a fault delegate object is created on IFC under the specified object. A fault delegate object follows the lifecycle of the original fault instance object, being created, modified, or deleted based on the changes of the original fault.


Inheritance
[V] naming:NamedObject An abstract base class for an object that contains a name.
 ├
[V] pol:Obj Represents a generic policy object.
 
 ├
[V] pol:Comp Represents a policy component. This object is part of the policy definition.
 
 
 ├
[V] vz:AFiltEntry An abstraction of a filter entry. A filter entry is a combination of network traffic classification properties.
 
 
 
 ├
[V] vz:RFltE A remote filter entry. A filter entry is a combination of network traffic classification properties. Note that this relation is an internal object.


Events
                


Faults
                


Fsms
                


Properties Summary
Defined in: vz:RFltE
naming:Name
          string:Basic
name  (vz:RFltE:name)
           Overrides:pol:Obj:name | naming:NamedObject:name
           null
Defined in: vz:AFiltEntry
scalar:Bool applyToFrag  (vz:AFiltEntry:applyToFrag)
          
arp:Opcode
          scalar:Enum8
arpOpc  (vz:AFiltEntry:arpOpc)
           ARP opcodes
l4:Port
          scalar:Uint16
dFromPort  (vz:AFiltEntry:dFromPort)
           Destination From Port
l4:Port
          scalar:Uint16
dToPort  (vz:AFiltEntry:dToPort)
           Destination To Port
l2:EtherType
          scalar:Enum16
etherT  (vz:AFiltEntry:etherT)
           Ether type
icmpv4:Type
          scalar:UByte
icmpv4T  (vz:AFiltEntry:icmpv4T)
          
icmpv6:Type
          scalar:UByte
icmpv6T  (vz:AFiltEntry:icmpv6T)
          
qosp:Dscp
          scalar:UByte
matchDscp  (vz:AFiltEntry:matchDscp)
           NO COMMENTS
l3:IpProt
          scalar:UByte
prot  (vz:AFiltEntry:prot)
           L3 Ip Protocol
l4:Port
          scalar:Uint16
sFromPort  (vz:AFiltEntry:sFromPort)
           Source From Port
l4:Port
          scalar:Uint16
sToPort  (vz:AFiltEntry:sToPort)
           Source To Port
scalar:Bool stateful  (vz:AFiltEntry:stateful)
          
l4:TcpFlags
          scalar:Bitmask32
tcpRules  (vz:AFiltEntry:tcpRules)
           TCP Session Rules
Defined in: pol:Comp
naming:Descr
          string:Basic
descr  (pol:Comp:descr)
           Specifies the description of a policy component.
Defined in: naming:NamedObject
naming:NameAlias
          string:Basic
nameAlias  (naming:NamedObject:nameAlias)
           NO COMMENTS
Defined in: mo:Resolvable
mo:Owner
          scalar:Enum8
lcOwn  (mo:Resolvable:lcOwn)
           A value that indicates how this object was created. For internal use only.
Defined in: mo:TopProps
mo:ModificationChildAction
          scalar:Bitmask32
childAction  (mo:TopProps:childAction)
           Delete or ignore. For internal use only.
reference:BinRef dn  (mo:TopProps:dn)
           A tag or metadata is a non-hierarchical keyword or term assigned to the fabric module.
reference:BinRN rn  (mo:TopProps:rn)
           Identifies an object from its siblings within the context of its parent object. The distinguished name contains a sequence of relative names.
mo:ModificationStatus
          scalar:Bitmask32
status  (mo:TopProps:status)
           The upgrade status. This property is for internal use only.
Defined in: mo:Modifiable
mo:TStamp
          scalar:Date
modTs  (mo:Modifiable:modTs)
           The time when this object was last modified.
Properties Detail

applyToFrag

Type: scalar:Bool

Units: null
Encrypted: false
Access: admin
Category: TopLevelRegular
    Comments:
Constants
no false --- NO COMMENTS
yes true --- NO COMMENTS
DEFAULT no(false) --- NO COMMENTS





arpOpc

Type: arp:Opcode
Primitive Type: scalar:Enum8

Units: null
Encrypted: false
Access: admin
Category: TopLevelRegular
    Comments:
ARP opcodes
Constants
unspecified 0 Unspecified Unspecified
req 1 ARP request ARP request
reply 2 ARP reply ARP reply
DEFAULT unspecified(0) Unspecified Unspecified





childAction

Type: mo:ModificationChildAction
Primitive Type: scalar:Bitmask32

Units: null
Encrypted: false
Access: implicit
Category: TopLevelChildAction
    Comments:
Delete or ignore. For internal use only.
Constants
deleteAll 16384u deleteAll NO COMMENTS
ignore 4096u ignore NO COMMENTS
deleteNonPresent 8192u deleteNonPresent NO COMMENTS
DEFAULT 0 --- This type is used to





dFromPort

Type: l4:Port
Primitive Type: scalar:Uint16

Units: null
Encrypted: false
Access: admin
Category: TopLevelRegular
    Comments:
Destination From Port
Constants
unspecified 0 Unspecified NO COMMENTS
ftpData 20 ftp-data NO COMMENTS
smtp 25 smtp NO COMMENTS
dns 53 dns NO COMMENTS
http 80 http NO COMMENTS
pop3 110 pop3 NO COMMENTS
https 443 https NO COMMENTS
rtsp 554 rtsp NO COMMENTS
DEFAULT unspecified(0) Unspecified NO COMMENTS





dToPort

Type: l4:Port
Primitive Type: scalar:Uint16

Units: null
Encrypted: false
Access: admin
Category: TopLevelRegular
    Comments:
Destination To Port
Constants
unspecified 0 Unspecified NO COMMENTS
ftpData 20 ftp-data NO COMMENTS
smtp 25 smtp NO COMMENTS
dns 53 dns NO COMMENTS
http 80 http NO COMMENTS
pop3 110 pop3 NO COMMENTS
https 443 https NO COMMENTS
rtsp 554 rtsp NO COMMENTS
DEFAULT unspecified(0) Unspecified NO COMMENTS





descr

Type: naming:Descr
Primitive Type: string:Basic

Like: naming:Described:descr
Units: null
Encrypted: false
Access: admin
Category: TopLevelRegular
    Comments:
Specifies the description of a policy component.



dn

Type: reference:BinRef

Units: null
Encrypted: false
Access: implicit
Category: TopLevelDn
    Comments:
A tag or metadata is a non-hierarchical keyword or term assigned to the fabric module.



etherT

Type: l2:EtherType
Primitive Type: scalar:Enum16

Units: null
Encrypted: false
Access: admin
Category: TopLevelRegular
    Comments:
Ether type
Constants
unspecified 0 Unspecified NO COMMENTS
ipv4 0x0800 IPv4 NO COMMENTS
trill 0x22F3 Trill NO COMMENTS
arp 0x806 ARP NO COMMENTS
ipv6 0x86DD IPv6 NO COMMENTS
mpls_ucast 0x8847 MPLS Unicast NO COMMENTS
mac_security 0x88E5 MAC Security NO COMMENTS
fcoe 0x8906 FCOE NO COMMENTS
ip 0xABCD IP IP proto covers both IPv4 and IPv6 value for IP (internal use only) is unused in standard. http://standards.ieee.org/develop/regauth/ethertype/eth.txt
DEFAULT unspecified(0) Unspecified NO COMMENTS





icmpv4T

Type: icmpv4:Type
Primitive Type: scalar:UByte

Units: null
Encrypted: false
Access: admin
Category: TopLevelRegular
    Comments:
Constants
echo-rep 0 Echo Reply Echo Reply
dst-unreach 3 Destination Unreachable Destination Unreachable
src-quench 4 Source Quench Source Quench
echo 8 Echo Echo
time-exceeded 11 Time Exceeded Time Exceeded
unspecified 255 Unspecified Unspecified
DEFAULT unspecified(255) Unspecified Unspecified





icmpv6T

Type: icmpv6:Type
Primitive Type: scalar:UByte

Units: null
Encrypted: false
Access: admin
Category: TopLevelRegular
    Comments:
Constants
unspecified 0 Unspecified Unspecified
dst-unreach 1 Destination Unreachable Destination Unreachable
time-exceeded 3 Time Exceeded Time Exceeded
echo-req 128 Echo Request Echo Request
echo-rep 129 Echo Reply Echo Reply
nbr-solicit 135 Neighbor Solicitation Neighbor Solicitation
nbr-advert 136 Neighbor Advertisement Neighbor Advertisement
redirect 137 Redirect Message Redirect Message
DEFAULT unspecified(0) Unspecified Unspecified





lcOwn

Type: mo:Owner
Primitive Type: scalar:Enum8

Units: null
Encrypted: false
Access: implicit
Category: TopLevelRegular
    Comments:
A value that indicates how this object was created. For internal use only.
Constants
local 0 Local NO COMMENTS
policy 1 Policy NO COMMENTS
replica 2 Replica NO COMMENTS
resolveOnBehalf 3 ResolvedOnBehalf NO COMMENTS
implicit 4 Implicit NO COMMENTS
DEFAULT local(0) Local NO COMMENTS





matchDscp

Type: qosp:Dscp
Primitive Type: scalar:UByte

Units: null
Encrypted: false
Access: admin
Category: TopLevelRegular
    Comments:
NO COMMENTS
Constants
CS0 0 CS0 CS0
CS1 8 CS1 CS1
AF11 10 AF11 low drop AF11 low drop
AF12 12 AF12 medium drop AF12 medium drop
AF13 14 AF13 high drop AF13 high drop
CS2 16 CS2 CS2
AF21 18 AF21 low drop AF21 low drop
AF22 20 AF22 medium drop AF22 medium drop
AF23 22 AF23 high drop AF22 high drop
CS3 24 CS3 CS3
AF31 26 AF31 low drop AF31 low drop
AF32 28 AF32 medium drop AF32 medium drop
AF33 30 AF33 high drop AF33 high drop
CS4 32 CS4 CS4
AF41 34 AF41 low drop AF41 low drop
AF42 36 AF42 medium drop AF42 medium drop
AF43 38 AF43 high drop AF42 high drop
CS5 40 CS5 CS5
VA 44 Voice Admit VA
EF 46 Expedited Forwarding EF
CS6 48 CS6 CS6
CS7 56 CS7 CS7
unspecified 64 Unspecified Unspecified
DEFAULT unspecified(64) Unspecified Unspecified





modTs

Type: mo:TStamp
Primitive Type: scalar:Date

Units: null
Encrypted: false
Access: implicit
Category: TopLevelRegular
    Comments:
The time when this object was last modified.
Constants
never 0ull never NO COMMENTS
DEFAULT never(0ull) never NO COMMENTS





name

Type: naming:Name
Primitive Type: string:Basic

Overrides:pol:Obj:name  |  naming:NamedObject:name
Units: null Encrypted: false Naming Property -- [NAMING RULES] Access: naming Category: TopLevelRegular
    Comments:
null



nameAlias

Type: naming:NameAlias
Primitive Type: string:Basic

Units: null
Encrypted: false
Access: admin
Category: TopLevelRegular
    Comments:
NO COMMENTS



prot

Type: l3:IpProt
Primitive Type: scalar:UByte

Units: null
Encrypted: false
Access: admin
Category: TopLevelRegular
    Comments:
L3 Ip Protocol
Constants
unspecified 0 Unspecified Unspecified
icmp 1 icmp NO COMMENTS
igmp 2 igmp NO COMMENTS
tcp 6 tcp NO COMMENTS
egp 8 egp NO COMMENTS
igp 9 igp NO COMMENTS
udp 17 udp NO COMMENTS
icmpv6 58 icmpv6 NO COMMENTS
eigrp 88 eigrp NO COMMENTS
ospfigp 89 ospf NO COMMENTS
pim 103 pim NO COMMENTS
l2tp 115 l2tp NO COMMENTS
DEFAULT unspecified(0) Unspecified Unspecified





rn

Type: reference:BinRN

Units: null
Encrypted: false
Access: implicit
Category: TopLevelRn
    Comments:
Identifies an object from its siblings within the context of its parent object. The distinguished name contains a sequence of relative names.



sFromPort

Type: l4:Port
Primitive Type: scalar:Uint16

Units: null
Encrypted: false
Access: admin
Category: TopLevelRegular
    Comments:
Source From Port
Constants
unspecified 0 Unspecified NO COMMENTS
ftpData 20 ftp-data NO COMMENTS
smtp 25 smtp NO COMMENTS
dns 53 dns NO COMMENTS
http 80 http NO COMMENTS
pop3 110 pop3 NO COMMENTS
https 443 https NO COMMENTS
rtsp 554 rtsp NO COMMENTS
DEFAULT unspecified(0) Unspecified NO COMMENTS





sToPort

Type: l4:Port
Primitive Type: scalar:Uint16

Units: null
Encrypted: false
Access: admin
Category: TopLevelRegular
    Comments:
Source To Port
Constants
unspecified 0 Unspecified NO COMMENTS
ftpData 20 ftp-data NO COMMENTS
smtp 25 smtp NO COMMENTS
dns 53 dns NO COMMENTS
http 80 http NO COMMENTS
pop3 110 pop3 NO COMMENTS
https 443 https NO COMMENTS
rtsp 554 rtsp NO COMMENTS
DEFAULT unspecified(0) Unspecified NO COMMENTS





stateful

Type: scalar:Bool

Units: null
Encrypted: false
Access: admin
Category: TopLevelRegular
    Comments:
Constants
no false --- NO COMMENTS
yes true --- NO COMMENTS
DEFAULT no(false) --- NO COMMENTS





status

Type: mo:ModificationStatus
Primitive Type: scalar:Bitmask32

Units: null
Encrypted: false
Access: implicit
Category: TopLevelStatus
    Comments:
The upgrade status. This property is for internal use only.
Constants
created 2u created In a setter method: specifies that an object should be created. An error is returned if the object already exists.
In the return value of a setter method: indicates that an object has been created.
modified 4u modified In a setter method: specifies that an object should be modified
In the return value of a setter method: indicates that an object has been modified.
deleted 8u deleted In a setter method: specifies that an object should be deleted.
In the return value of a setter method: indicates that an object has been deleted.
DEFAULT 0 --- This type controls the life cycle of objects passed in the XML API.

When used in a setter method (such as configConfMo), the ModificationStatus specifies whether an object should be created, modified, deleted or removed.
In the return value of a setter method, the ModificationStatus indicates the actual operation that was performed. For example, the ModificationStatus is set to "created" if the object was created. The ModificationStatus is not set if the object was neither created, modified, deleted or removed.

When invoking a setter method, the ModificationStatus is optional:
If a setter method such as configConfMo is invoked and the ModificationStatus is not set, the system automatically determines if the object should be created or modified.






tcpRules

Type: l4:TcpFlags
Primitive Type: scalar:Bitmask32

Units: null
Encrypted: false
Access: admin
Category: TopLevelRegular
    Comments:
TCP Session Rules
Constants
unspecified 0u Unspecified Unspecified
est 16u Established Established - combination of Ack and Reset
syn 1u Synchronize Syn flag
ack 2u Acknowledgment Ack flag
fin 4u Finish Fin flag
rst 8u Reset Reset flag
DEFAULT unspecified(0u) Unspecified Unspecified